hystrix
hystrix api地址:http://netflix.github.io/Hystrix/javadoc/index.html?com/netflix/hystrix/HystrixCircuitBreaker.html
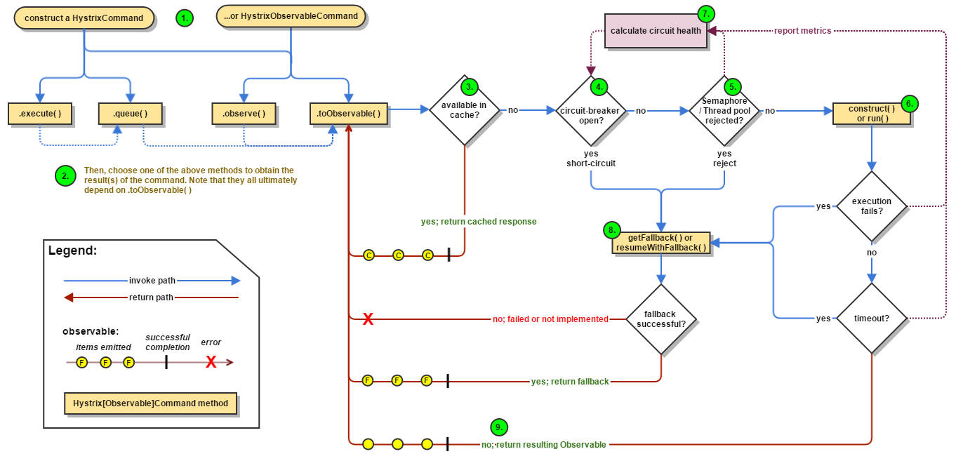
hystrix的执行流程:

1、
构造HystrixCommand或HystrixObservableCommand对象
HystrixCommand对象
1 /** 2 * Copyright 2012 Netflix, Inc. 3 * 4 * Licensed under the Apache License, Version 2.0 (the "License"); 5 * you may not use this file except in compliance with the License. 6 * You may obtain a copy of the License at 7 * 8 * http://www.apache.org/licenses/LICENSE-2.0 9 * 10 * Unless required by applicable law or agreed to in writing, software 11 * distributed under the License is distributed on an "AS IS" BASIS, 12 * WITHOUT WARRANTIES OR CONDITIONS OF ANY KIND, either express or implied. 13 * See the License for the specific language governing permissions and 14 * limitations under the License. 15 */ 16 package com.netflix.hystrix; 17 18 import java.util.concurrent.ConcurrentHashMap; 19 import java.util.concurrent.ExecutionException; 20 import java.util.concurrent.Future; 21 import java.util.concurrent.TimeUnit; 22 import java.util.concurrent.TimeoutException; 23 import java.util.concurrent.atomic.AtomicBoolean; 24 import java.util.concurrent.atomic.AtomicReference; 25 26 import com.netflix.hystrix.util.Exceptions; 27 import rx.Observable; 28 import rx.functions.Action0; 29 30 import com.netflix.hystrix.exception.HystrixBadRequestException; 31 import com.netflix.hystrix.exception.HystrixRuntimeException; 32 import com.netflix.hystrix.exception.HystrixRuntimeException.FailureType; 33 import com.netflix.hystrix.strategy.executionhook.HystrixCommandExecutionHook; 34 import com.netflix.hystrix.strategy.properties.HystrixPropertiesStrategy; 35 import rx.functions.Func0; 36 37 /** 38 * Used to wrap code that will execute potentially risky functionality (typically meaning a service call over the network) 39 * with fault and latency tolerance, statistics and performance metrics capture, circuit breaker and bulkhead functionality. 40 * This command is essentially a blocking command but provides an Observable facade if used with observe() 41 * 42 * @param <R> 43 * the return type 44 * 45 * @ThreadSafe 46 */ 47 public abstract class HystrixCommand<R> extends AbstractCommand<R> implements HystrixExecutable<R>, HystrixInvokableInfo<R>, HystrixObservable<R> { 48 49 50 /** 51 * Construct a {@link HystrixCommand} with defined {@link HystrixCommandGroupKey}. 52 * <p> 53 * The {@link HystrixCommandKey} will be derived from the implementing class name. 54 * 55 * @param group 56 * {@link HystrixCommandGroupKey} used to group together multiple {@link HystrixCommand} objects. 57 * <p> 58 * The {@link HystrixCommandGroupKey} is used to represent a common relationship between commands. For example, a library or team name, the system all related commands interact with, 59 * common business purpose etc. 60 */ 61 protected HystrixCommand(HystrixCommandGroupKey group) { 62 super(group, null, null, null, null, null, null, null, null, null, null, null); 63 } 64 65 66 /** 67 * Construct a {@link HystrixCommand} with defined {@link HystrixCommandGroupKey} and {@link HystrixThreadPoolKey}. 68 * <p> 69 * The {@link HystrixCommandKey} will be derived from the implementing class name. 70 * 71 * @param group 72 * {@link HystrixCommandGroupKey} used to group together multiple {@link HystrixCommand} objects. 73 * <p> 74 * The {@link HystrixCommandGroupKey} is used to represent a common relationship between commands. For example, a library or team name, the system all related commands interact with, 75 * common business purpose etc. 76 * @param threadPool 77 * {@link HystrixThreadPoolKey} used to identify the thread pool in which a {@link HystrixCommand} executes. 78 */ 79 protected HystrixCommand(HystrixCommandGroupKey group, HystrixThreadPoolKey threadPool) { 80 super(group, null, threadPool, null, null, null, null, null, null, null, null, null); 81 } 82 83 /** 84 * Construct a {@link HystrixCommand} with defined {@link HystrixCommandGroupKey} and thread timeout 85 * <p> 86 * The {@link HystrixCommandKey} will be derived from the implementing class name. 87 * 88 * @param group 89 * {@link HystrixCommandGroupKey} used to group together multiple {@link HystrixCommand} objects. 90 * <p> 91 * The {@link HystrixCommandGroupKey} is used to represent a common relationship between commands. For example, a library or team name, the system all related commands interact with, 92 * common business purpose etc. 93 * @param executionIsolationThreadTimeoutInMilliseconds 94 * Time in milliseconds at which point the calling thread will timeout (using {@link Future#get}) and walk away from the executing thread. 95 */ 96 protected HystrixCommand(HystrixCommandGroupKey group, int executionIsolationThreadTimeoutInMilliseconds) { 97 super(group, null, null, null, null, HystrixCommandProperties.Setter().withExecutionTimeoutInMilliseconds(executionIsolationThreadTimeoutInMilliseconds), null, null, null, null, null, null); 98 } 99 100 /** 101 * Construct a {@link HystrixCommand} with defined {@link HystrixCommandGroupKey}, {@link HystrixThreadPoolKey}, and thread timeout. 102 * <p> 103 * The {@link HystrixCommandKey} will be derived from the implementing class name. 104 * 105 * @param group 106 * {@link HystrixCommandGroupKey} used to group together multiple {@link HystrixCommand} objects. 107 * <p> 108 * The {@link HystrixCommandGroupKey} is used to represent a common relationship between commands. For example, a library or team name, the system all related commands interact with, 109 * common business purpose etc. 110 * @param threadPool 111 * {@link HystrixThreadPool} used to identify the thread pool in which a {@link HystrixCommand} executes. 112 * @param executionIsolationThreadTimeoutInMilliseconds 113 * Time in milliseconds at which point the calling thread will timeout (using {@link Future#get}) and walk away from the executing thread. 114 */ 115 protected HystrixCommand(HystrixCommandGroupKey group, HystrixThreadPoolKey threadPool, int executionIsolationThreadTimeoutInMilliseconds) { 116 super(group, null, threadPool, null, null, HystrixCommandProperties.Setter().withExecutionTimeoutInMilliseconds(executionIsolationThreadTimeoutInMilliseconds), null, null, null, null, null, null); 117 } 118 119 /** 120 * Construct a {@link HystrixCommand} with defined {@link Setter} that allows injecting property and strategy overrides and other optional arguments. 121 * <p> 122 * NOTE: The {@link HystrixCommandKey} is used to associate a {@link HystrixCommand} with {@link HystrixCircuitBreaker}, {@link HystrixCommandMetrics} and other objects. 123 * <p> 124 * Do not create multiple {@link HystrixCommand} implementations with the same {@link HystrixCommandKey} but different injected default properties as the first instantiated will win. 125 * <p> 126 * Properties passed in via {@link Setter#andCommandPropertiesDefaults} or {@link Setter#andThreadPoolPropertiesDefaults} are cached for the given {@link HystrixCommandKey} for the life of the JVM 127 * or until {@link Hystrix#reset()} is called. Dynamic properties allow runtime changes. Read more on the <a href="https://github.com/Netflix/Hystrix/wiki/Configuration">Hystrix Wiki</a>. 128 * 129 * @param setter 130 * Fluent interface for constructor arguments 131 */ 132 protected HystrixCommand(Setter setter) { 133 // use 'null' to specify use the default 134 this(setter.groupKey, setter.commandKey, setter.threadPoolKey, null, null, setter.commandPropertiesDefaults, setter.threadPoolPropertiesDefaults, null, null, null, null, null); 135 } 136 137 /** 138 * Allow constructing a {@link HystrixCommand} with injection of most aspects of its functionality. 139 * <p> 140 * Some of these never have a legitimate reason for injection except in unit testing. 141 * <p> 142 * Most of the args will revert to a valid default if 'null' is passed in. 143 */ 144 /* package for testing */HystrixCommand(HystrixCommandGroupKey group, HystrixCommandKey key, HystrixThreadPoolKey threadPoolKey, HystrixCircuitBreaker circuitBreaker, HystrixThreadPool threadPool, 145 HystrixCommandProperties.Setter commandPropertiesDefaults, HystrixThreadPoolProperties.Setter threadPoolPropertiesDefaults, 146 HystrixCommandMetrics metrics, TryableSemaphore fallbackSemaphore, TryableSemaphore executionSemaphore, 147 HystrixPropertiesStrategy propertiesStrategy, HystrixCommandExecutionHook executionHook) { 148 super(group, key, threadPoolKey, circuitBreaker, threadPool, commandPropertiesDefaults, threadPoolPropertiesDefaults, metrics, fallbackSemaphore, executionSemaphore, propertiesStrategy, executionHook); 149 } 150 151 /** 152 * Fluent interface for arguments to the {@link HystrixCommand} constructor. 153 * <p> 154 * The required arguments are set via the 'with' factory method and optional arguments via the 'and' chained methods. 155 * <p> 156 * Example: 157 * <pre> {@code 158 * Setter.withGroupKey(HystrixCommandGroupKey.Factory.asKey("GroupName")) 159 .andCommandKey(HystrixCommandKey.Factory.asKey("CommandName")); 160 * } </pre> 161 * 162 * @NotThreadSafe 163 */ 164 final public static class Setter { 165 166 protected final HystrixCommandGroupKey groupKey; 167 protected HystrixCommandKey commandKey; 168 protected HystrixThreadPoolKey threadPoolKey; 169 protected HystrixCommandProperties.Setter commandPropertiesDefaults; 170 protected HystrixThreadPoolProperties.Setter threadPoolPropertiesDefaults; 171 172 /** 173 * Setter factory method containing required values. 174 * <p> 175 * All optional arguments can be set via the chained methods. 176 * 177 * @param groupKey 178 * {@link HystrixCommandGroupKey} used to group together multiple {@link HystrixCommand} objects. 179 * <p> 180 * The {@link HystrixCommandGroupKey} is used to represent a common relationship between commands. For example, a library or team name, the system all related commands interace 181 * with, 182 * common business purpose etc. 183 */ 184 protected Setter(HystrixCommandGroupKey groupKey) { 185 this.groupKey = groupKey; 186 } 187 188 /** 189 * Setter factory method with required values. 190 * <p> 191 * All optional arguments can be set via the chained methods. 192 * 193 * @param groupKey 194 * {@link HystrixCommandGroupKey} used to group together multiple {@link HystrixCommand} objects. 195 * <p> 196 * The {@link HystrixCommandGroupKey} is used to represent a common relationship between commands. For example, a library or team name, the system all related commands interace 197 * with, 198 * common business purpose etc. 199 */ 200 public static Setter withGroupKey(HystrixCommandGroupKey groupKey) { 201 return new Setter(groupKey); 202 } 203 204 /** 205 * @param commandKey 206 * {@link HystrixCommandKey} used to identify a {@link HystrixCommand} instance for statistics, circuit-breaker, properties, etc. 207 * <p> 208 * By default this will be derived from the instance class name. 209 * <p> 210 * NOTE: Every unique {@link HystrixCommandKey} will result in new instances of {@link HystrixCircuitBreaker}, {@link HystrixCommandMetrics} and {@link HystrixCommandProperties}. 211 * Thus, 212 * the number of variants should be kept to a finite and reasonable number to avoid high-memory usage or memory leaks. 213 * <p> 214 * Hundreds of keys is fine, tens of thousands is probably not. 215 * @return Setter for fluent interface via method chaining 216 */ 217 public Setter andCommandKey(HystrixCommandKey commandKey) { 218 this.commandKey = commandKey; 219 return this; 220 } 221 222 /** 223 * @param threadPoolKey 224 * {@link HystrixThreadPoolKey} used to define which thread-pool this command should run in (when configured to run on separate threads via 225 * {@link HystrixCommandProperties#executionIsolationStrategy()}). 226 * <p> 227 * By default this is derived from the {@link HystrixCommandGroupKey} but if injected this allows multiple commands to have the same {@link HystrixCommandGroupKey} but different 228 * thread-pools. 229 * @return Setter for fluent interface via method chaining 230 */ 231 public Setter andThreadPoolKey(HystrixThreadPoolKey threadPoolKey) { 232 this.threadPoolKey = threadPoolKey; 233 return this; 234 } 235 236 /** 237 * Optional 238 * 239 * @param commandPropertiesDefaults 240 * {@link HystrixCommandProperties.Setter} with property overrides for this specific instance of {@link HystrixCommand}. 241 * <p> 242 * See the {@link HystrixPropertiesStrategy} JavaDocs for more information on properties and order of precedence. 243 * @return Setter for fluent interface via method chaining 244 */ 245 public Setter andCommandPropertiesDefaults(HystrixCommandProperties.Setter commandPropertiesDefaults) { 246 this.commandPropertiesDefaults = commandPropertiesDefaults; 247 return this; 248 } 249 250 /** 251 * Optional 252 * 253 * @param threadPoolPropertiesDefaults 254 * {@link HystrixThreadPoolProperties.Setter} with property overrides for the {@link HystrixThreadPool} used by this specific instance of {@link HystrixCommand}. 255 * <p> 256 * See the {@link HystrixPropertiesStrategy} JavaDocs for more information on properties and order of precedence. 257 * @return Setter for fluent interface via method chaining 258 */ 259 public Setter andThreadPoolPropertiesDefaults(HystrixThreadPoolProperties.Setter threadPoolPropertiesDefaults) { 260 this.threadPoolPropertiesDefaults = threadPoolPropertiesDefaults; 261 return this; 262 } 263 264 } 265 266 private final AtomicReference<Thread> executionThread = new AtomicReference<Thread>(); 267 private final AtomicBoolean interruptOnFutureCancel = new AtomicBoolean(false); 268 269 /** 270 * Implement this method with code to be executed when {@link #execute()} or {@link #queue()} are invoked. 271 * 272 * @return R response type 273 * @throws Exception 274 * if command execution fails 275 */ 276 protected abstract R run() throws Exception; 277 278 /** 279 * If {@link #execute()} or {@link #queue()} fails in any way then this method will be invoked to provide an opportunity to return a fallback response. 280 * <p> 281 * This should do work that does not require network transport to produce. 282 * <p> 283 * In other words, this should be a static or cached result that can immediately be returned upon failure. 284 * <p> 285 * If network traffic is wanted for fallback (such as going to MemCache) then the fallback implementation should invoke another {@link HystrixCommand} instance that protects against that network 286 * access and possibly has another level of fallback that does not involve network access. 287 * <p> 288 * DEFAULT BEHAVIOR: It throws UnsupportedOperationException. 289 * 290 * @return R or throw UnsupportedOperationException if not implemented 291 */ 292 protected R getFallback() { 293 throw new UnsupportedOperationException("No fallback available."); 294 } 295 296 @Override 297 final protected Observable<R> getExecutionObservable() { 298 return Observable.defer(new Func0<Observable<R>>() { 299 @Override 300 public Observable<R> call() { 301 try { 302 return Observable.just(run()); 303 } catch (Throwable ex) { 304 return Observable.error(ex); 305 } 306 } 307 }).doOnSubscribe(new Action0() { 308 @Override 309 public void call() { 310 // Save thread on which we get subscribed so that we can interrupt it later if needed 311 executionThread.set(Thread.currentThread()); 312 } 313 }); 314 } 315 316 @Override 317 final protected Observable<R> getFallbackObservable() { 318 return Observable.defer(new Func0<Observable<R>>() { 319 @Override 320 public Observable<R> call() { 321 try { 322 return Observable.just(getFallback()); 323 } catch (Throwable ex) { 324 return Observable.error(ex); 325 } 326 } 327 }); 328 } 329 330 /** 331 * Used for synchronous execution of command. 332 * 333 * @return R 334 * Result of {@link #run()} execution or a fallback from {@link #getFallback()} if the command fails for any reason. 335 * @throws HystrixRuntimeException 336 * if a failure occurs and a fallback cannot be retrieved 337 * @throws HystrixBadRequestException 338 * if invalid arguments or state were used representing a user failure, not a system failure 339 * @throws IllegalStateException 340 * if invoked more than once 341 */ 342 public R execute() { 343 try { 344 return queue().get(); 345 } catch (Exception e) { 346 throw Exceptions.sneakyThrow(decomposeException(e)); 347 } 348 } 349 350 /** 351 * Used for asynchronous execution of command. 352 * <p> 353 * This will queue up the command on the thread pool and return an {@link Future} to get the result once it completes. 354 * <p> 355 * NOTE: If configured to not run in a separate thread, this will have the same effect as {@link #execute()} and will block. 356 * <p> 357 * We don't throw an exception but just flip to synchronous execution so code doesn't need to change in order to switch a command from running on a separate thread to the calling thread. 358 * 359 * @return {@code Future<R>} Result of {@link #run()} execution or a fallback from {@link #getFallback()} if the command fails for any reason. 360 * @throws HystrixRuntimeException 361 * if a fallback does not exist 362 * <p> 363 * <ul> 364 * <li>via {@code Future.get()} in {@link ExecutionException#getCause()} if a failure occurs</li> 365 * <li>or immediately if the command can not be queued (such as short-circuited, thread-pool/semaphore rejected)</li> 366 * </ul> 367 * @throws HystrixBadRequestException 368 * via {@code Future.get()} in {@link ExecutionException#getCause()} if invalid arguments or state were used representing a user failure, not a system failure 369 * @throws IllegalStateException 370 * if invoked more than once 371 */ 372 public Future<R> queue() { 373 /* 374 * The Future returned by Observable.toBlocking().toFuture() does not implement the 375 * interruption of the execution thread when the "mayInterrupt" flag of Future.cancel(boolean) is set to true; 376 * thus, to comply with the contract of Future, we must wrap around it. 377 */ 378 final Future<R> delegate = toObservable().toBlocking().toFuture(); 379 380 final Future<R> f = new Future<R>() { 381 382 @Override 383 public boolean cancel(boolean mayInterruptIfRunning) { 384 if (delegate.isCancelled()) { 385 return false; 386 } 387 388 if (HystrixCommand.this.getProperties().executionIsolationThreadInterruptOnFutureCancel().get()) { 389 /* 390 * The only valid transition here is false -> true. If there are two futures, say f1 and f2, created by this command 391 * (which is super-weird, but has never been prohibited), and calls to f1.cancel(true) and to f2.cancel(false) are 392 * issued by different threads, it's unclear about what value would be used by the time mayInterruptOnCancel is checked. 393 * The most consistent way to deal with this scenario is to say that if *any* cancellation is invoked with interruption, 394 * than that interruption request cannot be taken back. 395 */ 396 interruptOnFutureCancel.compareAndSet(false, mayInterruptIfRunning); 397 } 398 399 final boolean res = delegate.cancel(interruptOnFutureCancel.get()); 400 401 if (!isExecutionComplete() && interruptOnFutureCancel.get()) { 402 final Thread t = executionThread.get(); 403 if (t != null && !t.equals(Thread.currentThread())) { 404 t.interrupt(); 405 } 406 } 407 408 return res; 409 } 410 411 @Override 412 public boolean isCancelled() { 413 return delegate.isCancelled(); 414 } 415 416 @Override 417 public boolean isDone() { 418 return delegate.isDone(); 419 } 420 421 @Override 422 public R get() throws InterruptedException, ExecutionException { 423 return delegate.get(); 424 } 425 426 @Override 427 public R get(long timeout, TimeUnit unit) throws InterruptedException, ExecutionException, TimeoutException { 428 return delegate.get(timeout, unit); 429 } 430 431 }; 432 433 /* special handling of error states that throw immediately */ 434 if (f.isDone()) { 435 try { 436 f.get(); 437 return f; 438 } catch (Exception e) { 439 Throwable t = decomposeException(e); 440 if (t instanceof HystrixBadRequestException) { 441 return f; 442 } else if (t instanceof HystrixRuntimeException) { 443 HystrixRuntimeException hre = (HystrixRuntimeException) t; 444 switch (hre.getFailureType()) { 445 case COMMAND_EXCEPTION: 446 case TIMEOUT: 447 // we don't throw these types from queue() only from queue().get() as they are execution errors 448 return f; 449 default: 450 // these are errors we throw from queue() as they as rejection type errors 451 throw hre; 452 } 453 } else { 454 throw Exceptions.sneakyThrow(t); 455 } 456 } 457 } 458 459 return f; 460 } 461 462 @Override 463 protected String getFallbackMethodName() { 464 return "getFallback"; 465 } 466 467 @Override 468 protected boolean isFallbackUserDefined() { 469 Boolean containsFromMap = commandContainsFallback.get(commandKey); 470 if (containsFromMap != null) { 471 return containsFromMap; 472 } else { 473 Boolean toInsertIntoMap; 474 try { 475 getClass().getDeclaredMethod("getFallback"); 476 toInsertIntoMap = true; 477 } catch (NoSuchMethodException nsme) { 478 toInsertIntoMap = false; 479 } 480 commandContainsFallback.put(commandKey, toInsertIntoMap); 481 return toInsertIntoMap; 482 } 483 } 484 485 @Override 486 protected boolean commandIsScalar() { 487 return true; 488 } 489 }
HystrixObservableCommand对象
/** * Copyright 2012 Netflix, Inc. * * Licensed under the Apache License, Version 2.0 (the "License"); * you may not use this file except in compliance with the License. * You may obtain a copy of the License at * * http://www.apache.org/licenses/LICENSE-2.0 * * Unless required by applicable law or agreed to in writing, software * distributed under the License is distributed on an "AS IS" BASIS, * WITHOUT WARRANTIES OR CONDITIONS OF ANY KIND, either express or implied. * See the License for the specific language governing permissions and * limitations under the License. */ package com.netflix.hystrix; import rx.Observable; import com.netflix.hystrix.HystrixCommandProperties.ExecutionIsolationStrategy; import com.netflix.hystrix.strategy.executionhook.HystrixCommandExecutionHook; import com.netflix.hystrix.strategy.properties.HystrixPropertiesStrategy; import com.netflix.hystrix.strategy.eventnotifier.HystrixEventNotifier; /** * Used to wrap code that will execute potentially risky functionality (typically meaning a service call over the network) * with fault and latency tolerance, statistics and performance metrics capture, circuit breaker and bulkhead functionality. * This command should be used for a purely non-blocking call pattern. The caller of this command will be subscribed to the Observable<R> returned by the run() method. * * @param <R> * the return type * * @ThreadSafe */ public abstract class HystrixObservableCommand<R> extends AbstractCommand<R> implements HystrixObservable<R>, HystrixInvokableInfo<R> { /** * Construct a {@link HystrixObservableCommand} with defined {@link HystrixCommandGroupKey}. * <p> * The {@link HystrixCommandKey} will be derived from the implementing class name. * * @param group * {@link HystrixCommandGroupKey} used to group together multiple {@link HystrixObservableCommand} objects. * <p> * The {@link HystrixCommandGroupKey} is used to represent a common relationship between commands. For example, a library or team name, the system all related commands interace with, * common business purpose etc. */ protected HystrixObservableCommand(HystrixCommandGroupKey group) { // use 'null' to specify use the default this(new Setter(group)); } /** * * Overridden to true so that all onNext emissions are captured * * @return if onNext events should be reported on * This affects {@link HystrixRequestLog}, and {@link HystrixEventNotifier} currently. Metrics/Hooks later */ @Override protected boolean shouldOutputOnNextEvents() { return true; } @Override protected String getFallbackMethodName() { return "resumeWithFallback"; } @Override protected boolean isFallbackUserDefined() { Boolean containsFromMap = commandContainsFallback.get(commandKey); if (containsFromMap != null) { return containsFromMap; } else { Boolean toInsertIntoMap; try { getClass().getDeclaredMethod("resumeWithFallback"); toInsertIntoMap = true; } catch (NoSuchMethodException nsme) { toInsertIntoMap = false; } commandContainsFallback.put(commandKey, toInsertIntoMap); return toInsertIntoMap; } } @Override protected boolean commandIsScalar() { return false; } /** * Construct a {@link HystrixObservableCommand} with defined {@link Setter} that allows injecting property and strategy overrides and other optional arguments. * <p> * NOTE: The {@link HystrixCommandKey} is used to associate a {@link HystrixObservableCommand} with {@link HystrixCircuitBreaker}, {@link HystrixCommandMetrics} and other objects. * <p> * Do not create multiple {@link HystrixObservableCommand} implementations with the same {@link HystrixCommandKey} but different injected default properties as the first instantiated will win. * <p> * Properties passed in via {@link Setter#andCommandPropertiesDefaults} are cached for the given {@link HystrixCommandKey} for the life of the JVM * or until {@link Hystrix#reset()} is called. Dynamic properties allow runtime changes. Read more on the <a href="https://github.com/Netflix/Hystrix/wiki/Configuration">Hystrix Wiki</a>. * * @param setter * Fluent interface for constructor arguments */ protected HystrixObservableCommand(Setter setter) { // use 'null' to specify use the default this(setter.groupKey, setter.commandKey, setter.threadPoolKey, null, null, setter.commandPropertiesDefaults, setter.threadPoolPropertiesDefaults, null, null, null, null, null); } /** * Allow constructing a {@link HystrixObservableCommand} with injection of most aspects of its functionality. * <p> * Some of these never have a legitimate reason for injection except in unit testing. * <p> * Most of the args will revert to a valid default if 'null' is passed in. */ HystrixObservableCommand(HystrixCommandGroupKey group, HystrixCommandKey key, HystrixThreadPoolKey threadPoolKey, HystrixCircuitBreaker circuitBreaker, HystrixThreadPool threadPool, HystrixCommandProperties.Setter commandPropertiesDefaults, HystrixThreadPoolProperties.Setter threadPoolPropertiesDefaults, HystrixCommandMetrics metrics, TryableSemaphore fallbackSemaphore, TryableSemaphore executionSemaphore, HystrixPropertiesStrategy propertiesStrategy, HystrixCommandExecutionHook executionHook) { super(group, key, threadPoolKey, circuitBreaker, threadPool, commandPropertiesDefaults, threadPoolPropertiesDefaults, metrics, fallbackSemaphore, executionSemaphore, propertiesStrategy, executionHook); } /** * Fluent interface for arguments to the {@link HystrixObservableCommand} constructor. * <p> * The required arguments are set via the 'with' factory method and optional arguments via the 'and' chained methods. * <p> * Example: * <pre> {@code * Setter.withGroupKey(HystrixCommandGroupKey.Factory.asKey("GroupName")) .andCommandKey(HystrixCommandKey.Factory.asKey("CommandName")) .andEventNotifier(notifier); * } </pre> * * @NotThreadSafe */ final public static class Setter { protected final HystrixCommandGroupKey groupKey; protected HystrixCommandKey commandKey; protected HystrixThreadPoolKey threadPoolKey; protected HystrixCommandProperties.Setter commandPropertiesDefaults; protected HystrixThreadPoolProperties.Setter threadPoolPropertiesDefaults; /** * Setter factory method containing required values. * <p> * All optional arguments can be set via the chained methods. * * @param groupKey * {@link HystrixCommandGroupKey} used to group together multiple {@link HystrixObservableCommand} objects. * <p> * The {@link HystrixCommandGroupKey} is used to represent a common relationship between commands. For example, a library or team name, the system all related commands interace * with, * common business purpose etc. */ protected Setter(HystrixCommandGroupKey groupKey) { this.groupKey = groupKey; // default to using SEMAPHORE for ObservableCommand commandPropertiesDefaults = setDefaults(HystrixCommandProperties.Setter()); } /** * Setter factory method with required values. * <p> * All optional arguments can be set via the chained methods. * * @param groupKey * {@link HystrixCommandGroupKey} used to group together multiple {@link HystrixObservableCommand} objects. * <p> * The {@link HystrixCommandGroupKey} is used to represent a common relationship between commands. For example, a library or team name, the system all related commands interace * with, * common business purpose etc. */ public static Setter withGroupKey(HystrixCommandGroupKey groupKey) { return new Setter(groupKey); } /** * @param commandKey * {@link HystrixCommandKey} used to identify a {@link HystrixObservableCommand} instance for statistics, circuit-breaker, properties, etc. * <p> * By default this will be derived from the instance class name. * <p> * NOTE: Every unique {@link HystrixCommandKey} will result in new instances of {@link HystrixCircuitBreaker}, {@link HystrixCommandMetrics} and {@link HystrixCommandProperties}. * Thus, * the number of variants should be kept to a finite and reasonable number to avoid high-memory usage or memory leacks. * <p> * Hundreds of keys is fine, tens of thousands is probably not. * @return Setter for fluent interface via method chaining */ public Setter andCommandKey(HystrixCommandKey commandKey) { this.commandKey = commandKey; return this; } /** * Optional * * @param commandPropertiesDefaults * {@link HystrixCommandProperties.Setter} with property overrides for this specific instance of {@link HystrixObservableCommand}. * <p> * See the {@link HystrixPropertiesStrategy} JavaDocs for more information on properties and order of precedence. * @return Setter for fluent interface via method chaining */ public Setter andCommandPropertiesDefaults(HystrixCommandProperties.Setter commandPropertiesDefaults) { this.commandPropertiesDefaults = setDefaults(commandPropertiesDefaults); return this; } private HystrixCommandProperties.Setter setDefaults(HystrixCommandProperties.Setter commandPropertiesDefaults) { if (commandPropertiesDefaults.getExecutionIsolationStrategy() == null) { // default to using SEMAPHORE for ObservableCommand if the user didn't set it commandPropertiesDefaults.withExecutionIsolationStrategy(ExecutionIsolationStrategy.SEMAPHORE); } return commandPropertiesDefaults; } } /** * Implement this method with code to be executed when {@link #observe()} or {@link #toObservable()} are invoked. * * @return R response type */ protected abstract Observable<R> construct(); /** * If {@link #observe()} or {@link #toObservable()} fails in any way then this method will be invoked to provide an opportunity to return a fallback response. * <p> * This should do work that does not require network transport to produce. * <p> * In other words, this should be a static or cached result that can immediately be returned upon failure. * <p> * If network traffic is wanted for fallback (such as going to MemCache) then the fallback implementation should invoke another {@link HystrixObservableCommand} instance that protects against * that network * access and possibly has another level of fallback that does not involve network access. * <p> * DEFAULT BEHAVIOR: It throws UnsupportedOperationException. * * @return R or UnsupportedOperationException if not implemented */ protected Observable<R> resumeWithFallback() { return Observable.error(new UnsupportedOperationException("No fallback available.")); } @Override final protected Observable<R> getExecutionObservable() { return construct(); } @Override final protected Observable<R> getFallbackObservable() { return resumeWithFallback(); } }
AbstractCommand
两个对象都继承于AbstractCommand
/** * Copyright 2013 Netflix, Inc. * * Licensed under the Apache License, Version 2.0 (the "License"); * you may not use this file except in compliance with the License. * You may obtain a copy of the License at * * http://www.apache.org/licenses/LICENSE-2.0 * * Unless required by applicable law or agreed to in writing, software * distributed under the License is distributed on an "AS IS" BASIS, * WITHOUT WARRANTIES OR CONDITIONS OF ANY KIND, either express or implied. * See the License for the specific language governing permissions and * limitations under the License. */ package com.netflix.hystrix; import com.netflix.hystrix.HystrixCircuitBreaker.NoOpCircuitBreaker; import com.netflix.hystrix.HystrixCommandProperties.ExecutionIsolationStrategy; import com.netflix.hystrix.exception.ExceptionNotWrappedByHystrix; import com.netflix.hystrix.exception.HystrixBadRequestException; import com.netflix.hystrix.exception.HystrixRuntimeException; import com.netflix.hystrix.exception.HystrixRuntimeException.FailureType; import com.netflix.hystrix.exception.HystrixTimeoutException; import com.netflix.hystrix.strategy.HystrixPlugins; import com.netflix.hystrix.strategy.concurrency.HystrixConcurrencyStrategy; import com.netflix.hystrix.strategy.concurrency.HystrixContextRunnable; import com.netflix.hystrix.strategy.concurrency.HystrixRequestContext; import com.netflix.hystrix.strategy.eventnotifier.HystrixEventNotifier; import com.netflix.hystrix.strategy.executionhook.HystrixCommandExecutionHook; import com.netflix.hystrix.strategy.metrics.HystrixMetricsPublisherFactory; import com.netflix.hystrix.strategy.properties.HystrixPropertiesFactory; import com.netflix.hystrix.strategy.properties.HystrixPropertiesStrategy; import com.netflix.hystrix.strategy.properties.HystrixProperty; import com.netflix.hystrix.util.HystrixTimer; import com.netflix.hystrix.util.HystrixTimer.TimerListener; import org.slf4j.Logger; import org.slf4j.LoggerFactory; import rx.Notification; import rx.Observable; import rx.Observable.Operator; import rx.Subscriber; import rx.Subscription; import rx.functions.Action0; import rx.functions.Action1; import rx.functions.Func0; import rx.functions.Func1; import rx.subjects.ReplaySubject; import rx.subscriptions.CompositeSubscription; import java.lang.ref.Reference; import java.util.List; import java.util.concurrent.ConcurrentHashMap; import java.util.concurrent.RejectedExecutionException; import java.util.concurrent.TimeoutException; import java.util.concurrent.atomic.AtomicBoolean; import java.util.concurrent.atomic.AtomicInteger; import java.util.concurrent.atomic.AtomicReference; /* package */abstract class AbstractCommand<R> implements HystrixInvokableInfo<R>, HystrixObservable<R> { private static final Logger logger = LoggerFactory.getLogger(AbstractCommand.class); protected final HystrixCircuitBreaker circuitBreaker; protected final HystrixThreadPool threadPool; protected final HystrixThreadPoolKey threadPoolKey; protected final HystrixCommandProperties properties; protected enum TimedOutStatus { NOT_EXECUTED, COMPLETED, TIMED_OUT } protected enum CommandState { NOT_STARTED, OBSERVABLE_CHAIN_CREATED, USER_CODE_EXECUTED, UNSUBSCRIBED, TERMINAL } protected enum ThreadState { NOT_USING_THREAD, STARTED, UNSUBSCRIBED, TERMINAL } protected final HystrixCommandMetrics metrics; protected final HystrixCommandKey commandKey; protected final HystrixCommandGroupKey commandGroup; /** * Plugin implementations */ protected final HystrixEventNotifier eventNotifier; protected final HystrixConcurrencyStrategy concurrencyStrategy; protected final HystrixCommandExecutionHook executionHook; /* FALLBACK Semaphore */ protected final TryableSemaphore fallbackSemaphoreOverride; /* each circuit has a semaphore to restrict concurrent fallback execution */ protected static final ConcurrentHashMap<String, TryableSemaphore> fallbackSemaphorePerCircuit = new ConcurrentHashMap<String, TryableSemaphore>(); /* END FALLBACK Semaphore */ /* EXECUTION Semaphore */ protected final TryableSemaphore executionSemaphoreOverride; /* each circuit has a semaphore to restrict concurrent fallback execution */ protected static final ConcurrentHashMap<String, TryableSemaphore> executionSemaphorePerCircuit = new ConcurrentHashMap<String, TryableSemaphore>(); /* END EXECUTION Semaphore */ protected final AtomicReference<Reference<TimerListener>> timeoutTimer = new AtomicReference<Reference<TimerListener>>(); protected AtomicReference<CommandState> commandState = new AtomicReference<CommandState>(CommandState.NOT_STARTED); protected AtomicReference<ThreadState> threadState = new AtomicReference<ThreadState>(ThreadState.NOT_USING_THREAD); /* * {@link ExecutionResult} refers to what happened as the user-provided code ran. If request-caching is used, * then multiple command instances will have a reference to the same {@link ExecutionResult}. So all values there * should be the same, even in the presence of request-caching. * * If some values are not properly shareable, then they belong on the command instance, so they are not visible to * other commands. * * Examples: RESPONSE_FROM_CACHE, CANCELLED HystrixEventTypes */ protected volatile ExecutionResult executionResult = ExecutionResult.EMPTY; //state on shared execution protected volatile boolean isResponseFromCache = false; protected volatile ExecutionResult executionResultAtTimeOfCancellation; protected volatile long commandStartTimestamp = -1L; /* If this command executed and timed-out */ protected final AtomicReference<TimedOutStatus> isCommandTimedOut = new AtomicReference<TimedOutStatus>(TimedOutStatus.NOT_EXECUTED); protected volatile Action0 endCurrentThreadExecutingCommand; /** * Instance of RequestCache logic */ protected final HystrixRequestCache requestCache; protected final HystrixRequestLog currentRequestLog; // this is a micro-optimization but saves about 1-2microseconds (on 2011 MacBook Pro) // on the repetitive string processing that will occur on the same classes over and over again private static ConcurrentHashMap<Class<?>, String> defaultNameCache = new ConcurrentHashMap<Class<?>, String>(); protected static ConcurrentHashMap<HystrixCommandKey, Boolean> commandContainsFallback = new ConcurrentHashMap<HystrixCommandKey, Boolean>(); /* package */static String getDefaultNameFromClass(Class<?> cls) { String fromCache = defaultNameCache.get(cls); if (fromCache != null) { return fromCache; } // generate the default // default HystrixCommandKey to use if the method is not overridden String name = cls.getSimpleName(); if (name.equals("")) { // we don't have a SimpleName (anonymous inner class) so use the full class name name = cls.getName(); name = name.substring(name.lastIndexOf('.') + 1, name.length()); } defaultNameCache.put(cls, name); return name; } protected AbstractCommand(HystrixCommandGroupKey group, HystrixCommandKey key, HystrixThreadPoolKey threadPoolKey, HystrixCircuitBreaker circuitBreaker, HystrixThreadPool threadPool, HystrixCommandProperties.Setter commandPropertiesDefaults, HystrixThreadPoolProperties.Setter threadPoolPropertiesDefaults, HystrixCommandMetrics metrics, TryableSemaphore fallbackSemaphore, TryableSemaphore executionSemaphore, HystrixPropertiesStrategy propertiesStrategy, HystrixCommandExecutionHook executionHook) { this.commandGroup = initGroupKey(group); this.commandKey = initCommandKey(key, getClass()); this.properties = initCommandProperties(this.commandKey, propertiesStrategy, commandPropertiesDefaults); this.threadPoolKey = initThreadPoolKey(threadPoolKey, this.commandGroup, this.properties.executionIsolationThreadPoolKeyOverride().get()); this.metrics = initMetrics(metrics, this.commandGroup, this.threadPoolKey, this.commandKey, this.properties); this.circuitBreaker = initCircuitBreaker(this.properties.circuitBreakerEnabled().get(), circuitBreaker, this.commandGroup, this.commandKey, this.properties, this.metrics); this.threadPool = initThreadPool(threadPool, this.threadPoolKey, threadPoolPropertiesDefaults); //Strategies from plugins this.eventNotifier = HystrixPlugins.getInstance().getEventNotifier(); this.concurrencyStrategy = HystrixPlugins.getInstance().getConcurrencyStrategy(); HystrixMetricsPublisherFactory.createOrRetrievePublisherForCommand(this.commandKey, this.commandGroup, this.metrics, this.circuitBreaker, this.properties); this.executionHook = initExecutionHook(executionHook); this.requestCache = HystrixRequestCache.getInstance(this.commandKey, this.concurrencyStrategy); this.currentRequestLog = initRequestLog(this.properties.requestLogEnabled().get(), this.concurrencyStrategy); /* fallback semaphore override if applicable */ this.fallbackSemaphoreOverride = fallbackSemaphore; /* execution semaphore override if applicable */ this.executionSemaphoreOverride = executionSemaphore; } private static HystrixCommandGroupKey initGroupKey(final HystrixCommandGroupKey fromConstructor) { if (fromConstructor == null) { throw new IllegalStateException("HystrixCommandGroup can not be NULL"); } else { return fromConstructor; } } private static HystrixCommandKey initCommandKey(final HystrixCommandKey fromConstructor, Class<?> clazz) { if (fromConstructor == null || fromConstructor.name().trim().equals("")) { final String keyName = getDefaultNameFromClass(clazz); return HystrixCommandKey.Factory.asKey(keyName); } else { return fromConstructor; } } private static HystrixCommandProperties initCommandProperties(HystrixCommandKey commandKey, HystrixPropertiesStrategy propertiesStrategy, HystrixCommandProperties.Setter commandPropertiesDefaults) { if (propertiesStrategy == null) { return HystrixPropertiesFactory.getCommandProperties(commandKey, commandPropertiesDefaults); } else { // used for unit testing return propertiesStrategy.getCommandProperties(commandKey, commandPropertiesDefaults); } } /* * ThreadPoolKey * * This defines which thread-pool this command should run on. * * It uses the HystrixThreadPoolKey if provided, then defaults to use HystrixCommandGroup. * * It can then be overridden by a property if defined so it can be changed at runtime. */ private static HystrixThreadPoolKey initThreadPoolKey(HystrixThreadPoolKey threadPoolKey, HystrixCommandGroupKey groupKey, String threadPoolKeyOverride) { if (threadPoolKeyOverride == null) { // we don't have a property overriding the value so use either HystrixThreadPoolKey or HystrixCommandGroup if (threadPoolKey == null) { /* use HystrixCommandGroup if HystrixThreadPoolKey is null */ return HystrixThreadPoolKey.Factory.asKey(groupKey.name()); } else { return threadPoolKey; } } else { // we have a property defining the thread-pool so use it instead return HystrixThreadPoolKey.Factory.asKey(threadPoolKeyOverride); } } private static HystrixCommandMetrics initMetrics(HystrixCommandMetrics fromConstructor, HystrixCommandGroupKey groupKey, HystrixThreadPoolKey threadPoolKey, HystrixCommandKey commandKey, HystrixCommandProperties properties) { if (fromConstructor == null) { return HystrixCommandMetrics.getInstance(commandKey, groupKey, threadPoolKey, properties); } else { return fromConstructor; } } private static HystrixCircuitBreaker initCircuitBreaker(boolean enabled, HystrixCircuitBreaker fromConstructor, HystrixCommandGroupKey groupKey, HystrixCommandKey commandKey, HystrixCommandProperties properties, HystrixCommandMetrics metrics) { if (enabled) { if (fromConstructor == null) { // get the default implementation of HystrixCircuitBreaker return HystrixCircuitBreaker.Factory.getInstance(commandKey, groupKey, properties, metrics); } else { return fromConstructor; } } else { return new NoOpCircuitBreaker(); } } private static HystrixCommandExecutionHook initExecutionHook(HystrixCommandExecutionHook fromConstructor) { if (fromConstructor == null) { return new ExecutionHookDeprecationWrapper(HystrixPlugins.getInstance().getCommandExecutionHook()); } else { // used for unit testing if (fromConstructor instanceof ExecutionHookDeprecationWrapper) { return fromConstructor; } else { return new ExecutionHookDeprecationWrapper(fromConstructor); } } } private static HystrixThreadPool initThreadPool(HystrixThreadPool fromConstructor, HystrixThreadPoolKey threadPoolKey, HystrixThreadPoolProperties.Setter threadPoolPropertiesDefaults) { if (fromConstructor == null) { // get the default implementation of HystrixThreadPool return HystrixThreadPool.Factory.getInstance(threadPoolKey, threadPoolPropertiesDefaults); } else { return fromConstructor; } } private static HystrixRequestLog initRequestLog(boolean enabled, HystrixConcurrencyStrategy concurrencyStrategy) { if (enabled) { /* store reference to request log regardless of which thread later hits it */ return HystrixRequestLog.getCurrentRequest(concurrencyStrategy); } else { return null; } } /** * Allow the Collapser to mark this command instance as being used for a collapsed request and how many requests were collapsed. * * @param sizeOfBatch number of commands in request batch */ /* package */void markAsCollapsedCommand(HystrixCollapserKey collapserKey, int sizeOfBatch) { eventNotifier.markEvent(HystrixEventType.COLLAPSED, this.commandKey); executionResult = executionResult.markCollapsed(collapserKey, sizeOfBatch); } /** * Used for asynchronous execution of command with a callback by subscribing to the {@link Observable}. * <p> * This eagerly starts execution of the command the same as {@link HystrixCommand#queue()} and {@link HystrixCommand#execute()}. * <p> * A lazy {@link Observable} can be obtained from {@link #toObservable()}. * <p> * See https://github.com/Netflix/RxJava/wiki for more information. * * @return {@code Observable<R>} that executes and calls back with the result of command execution or a fallback if the command fails for any reason. * @throws HystrixRuntimeException * if a fallback does not exist * <p> * <ul> * <li>via {@code Observer#onError} if a failure occurs</li> * <li>or immediately if the command can not be queued (such as short-circuited, thread-pool/semaphore rejected)</li> * </ul> * @throws HystrixBadRequestException * via {@code Observer#onError} if invalid arguments or state were used representing a user failure, not a system failure * @throws IllegalStateException * if invoked more than once */ public Observable<R> observe() { // us a ReplaySubject to buffer the eagerly subscribed-to Observable ReplaySubject<R> subject = ReplaySubject.create(); // eagerly kick off subscription final Subscription sourceSubscription = toObservable().subscribe(subject); // return the subject that can be subscribed to later while the execution has already started return subject.doOnUnsubscribe(new Action0() { @Override public void call() { sourceSubscription.unsubscribe(); } }); } protected abstract Observable<R> getExecutionObservable(); protected abstract Observable<R> getFallbackObservable(); /** * Used for asynchronous execution of command with a callback by subscribing to the {@link Observable}. * <p> * This lazily starts execution of the command once the {@link Observable} is subscribed to. * <p> * An eager {@link Observable} can be obtained from {@link #observe()}. * <p> * See https://github.com/ReactiveX/RxJava/wiki for more information. * * @return {@code Observable<R>} that executes and calls back with the result of command execution or a fallback if the command fails for any reason. * @throws HystrixRuntimeException * if a fallback does not exist * <p> * <ul> * <li>via {@code Observer#onError} if a failure occurs</li> * <li>or immediately if the command can not be queued (such as short-circuited, thread-pool/semaphore rejected)</li> * </ul> * @throws HystrixBadRequestException * via {@code Observer#onError} if invalid arguments or state were used representing a user failure, not a system failure * @throws IllegalStateException * if invoked more than once */ public Observable<R> toObservable() { final AbstractCommand<R> _cmd = this; //doOnCompleted handler already did all of the SUCCESS work //doOnError handler already did all of the FAILURE/TIMEOUT/REJECTION/BAD_REQUEST work final Action0 terminateCommandCleanup = new Action0() { @Override public void call() { if (_cmd.commandState.compareAndSet(CommandState.OBSERVABLE_CHAIN_CREATED, CommandState.TERMINAL)) { handleCommandEnd(false); //user code never ran } else if (_cmd.commandState.compareAndSet(CommandState.USER_CODE_EXECUTED, CommandState.TERMINAL)) { handleCommandEnd(true); //user code did run } } }; //mark the command as CANCELLED and store the latency (in addition to standard cleanup) final Action0 unsubscribeCommandCleanup = new Action0() { @Override public void call() { if (_cmd.commandState.compareAndSet(CommandState.OBSERVABLE_CHAIN_CREATED, CommandState.UNSUBSCRIBED)) { if (!_cmd.executionResult.containsTerminalEvent()) { _cmd.eventNotifier.markEvent(HystrixEventType.CANCELLED, _cmd.commandKey); try { executionHook.onUnsubscribe(_cmd); } catch (Throwable hookEx) { logger.warn("Error calling HystrixCommandExecutionHook.onUnsubscribe", hookEx); } _cmd.executionResultAtTimeOfCancellation = _cmd.executionResult .addEvent((int) (System.currentTimeMillis() - _cmd.commandStartTimestamp), HystrixEventType.CANCELLED); } handleCommandEnd(false); //user code never ran } else if (_cmd.commandState.compareAndSet(CommandState.USER_CODE_EXECUTED, CommandState.UNSUBSCRIBED)) { if (!_cmd.executionResult.containsTerminalEvent()) { _cmd.eventNotifier.markEvent(HystrixEventType.CANCELLED, _cmd.commandKey); try { executionHook.onUnsubscribe(_cmd); } catch (Throwable hookEx) { logger.warn("Error calling HystrixCommandExecutionHook.onUnsubscribe", hookEx); } _cmd.executionResultAtTimeOfCancellation = _cmd.executionResult .addEvent((int) (System.currentTimeMillis() - _cmd.commandStartTimestamp), HystrixEventType.CANCELLED); } handleCommandEnd(true); //user code did run } } }; final Func0<Observable<R>> applyHystrixSemantics = new Func0<Observable<R>>() { @Override public Observable<R> call() { if (commandState.get().equals(CommandState.UNSUBSCRIBED)) { return Observable.never(); } return applyHystrixSemantics(_cmd); } }; final Func1<R, R> wrapWithAllOnNextHooks = new Func1<R, R>() { @Override public R call(R r) { R afterFirstApplication = r; try { afterFirstApplication = executionHook.onComplete(_cmd, r); } catch (Throwable hookEx) { logger.warn("Error calling HystrixCommandExecutionHook.onComplete", hookEx); } try { return executionHook.onEmit(_cmd, afterFirstApplication); } catch (Throwable hookEx) { logger.warn("Error calling HystrixCommandExecutionHook.onEmit", hookEx); return afterFirstApplication; } } }; final Action0 fireOnCompletedHook = new Action0() { @Override public void call() { try { executionHook.onSuccess(_cmd); } catch (Throwable hookEx) { logger.warn("Error calling HystrixCommandExecutionHook.onSuccess", hookEx); } } }; return Observable.defer(new Func0<Observable<R>>() { @Override public Observable<R> call() { /* this is a stateful object so can only be used once */ if (!commandState.compareAndSet(CommandState.NOT_STARTED, CommandState.OBSERVABLE_CHAIN_CREATED)) { IllegalStateException ex = new IllegalStateException("This instance can only be executed once. Please instantiate a new instance."); //TODO make a new error type for this throw new HystrixRuntimeException(FailureType.BAD_REQUEST_EXCEPTION, _cmd.getClass(), getLogMessagePrefix() + " command executed multiple times - this is not permitted.", ex, null); } commandStartTimestamp = System.currentTimeMillis(); if (properties.requestLogEnabled().get()) { // log this command execution regardless of what happened if (currentRequestLog != null) { currentRequestLog.addExecutedCommand(_cmd); } } final boolean requestCacheEnabled = isRequestCachingEnabled(); final String cacheKey = getCacheKey(); /* try from cache first */ if (requestCacheEnabled) { HystrixCommandResponseFromCache<R> fromCache = (HystrixCommandResponseFromCache<R>) requestCache.get(cacheKey); if (fromCache != null) { isResponseFromCache = true; return handleRequestCacheHitAndEmitValues(fromCache, _cmd); } } Observable<R> hystrixObservable = Observable.defer(applyHystrixSemantics) .map(wrapWithAllOnNextHooks); Observable<R> afterCache; // put in cache if (requestCacheEnabled && cacheKey != null) { // wrap it for caching HystrixCachedObservable<R> toCache = HystrixCachedObservable.from(hystrixObservable, _cmd); HystrixCommandResponseFromCache<R> fromCache = (HystrixCommandResponseFromCache<R>) requestCache.putIfAbsent(cacheKey, toCache); if (fromCache != null) { // another thread beat us so we'll use the cached value instead toCache.unsubscribe(); isResponseFromCache = true; return handleRequestCacheHitAndEmitValues(fromCache, _cmd); } else { // we just created an ObservableCommand so we cast and return it afterCache = toCache.toObservable(); } } else { afterCache = hystrixObservable; } return afterCache .doOnTerminate(terminateCommandCleanup) // perform cleanup once (either on normal terminal state (this line), or unsubscribe (next line)) .doOnUnsubscribe(unsubscribeCommandCleanup) // perform cleanup once .doOnCompleted(fireOnCompletedHook); } }); } private Observable<R> applyHystrixSemantics(final AbstractCommand<R> _cmd) { // mark that we're starting execution on the ExecutionHook // if this hook throws an exception, then a fast-fail occurs with no fallback. No state is left inconsistent executionHook.onStart(_cmd); /* determine if we're allowed to execute */ if (circuitBreaker.attemptExecution()) { final TryableSemaphore executionSemaphore = getExecutionSemaphore(); final AtomicBoolean semaphoreHasBeenReleased = new AtomicBoolean(false); final Action0 singleSemaphoreRelease = new Action0() { @Override public void call() { if (semaphoreHasBeenReleased.compareAndSet(false, true)) { executionSemaphore.release(); } } }; final Action1<Throwable> markExceptionThrown = new Action1<Throwable>() { @Override public void call(Throwable t) { eventNotifier.markEvent(HystrixEventType.EXCEPTION_THROWN, commandKey); } }; if (executionSemaphore.tryAcquire()) { try { /* used to track userThreadExecutionTime */ executionResult = executionResult.setInvocationStartTime(System.currentTimeMillis()); return executeCommandAndObserve(_cmd) .doOnError(markExceptionThrown) .doOnTerminate(singleSemaphoreRelease) .doOnUnsubscribe(singleSemaphoreRelease); } catch (RuntimeException e) { return Observable.error(e); } } else { return handleSemaphoreRejectionViaFallback(); } } else { return handleShortCircuitViaFallback(); } } abstract protected boolean commandIsScalar(); /** * This decorates "Hystrix" functionality around the run() Observable. * * @return R */ private Observable<R> executeCommandAndObserve(final AbstractCommand<R> _cmd) { final HystrixRequestContext currentRequestContext = HystrixRequestContext.getContextForCurrentThread(); final Action1<R> markEmits = new Action1<R>() { @Override public void call(R r) { if (shouldOutputOnNextEvents()) { executionResult = executionResult.addEvent(HystrixEventType.EMIT); eventNotifier.markEvent(HystrixEventType.EMIT, commandKey); } if (commandIsScalar()) { long latency = System.currentTimeMillis() - executionResult.getStartTimestamp(); eventNotifier.markEvent(HystrixEventType.SUCCESS, commandKey); executionResult = executionResult.addEvent((int) latency, HystrixEventType.SUCCESS); eventNotifier.markCommandExecution(getCommandKey(), properties.executionIsolationStrategy().get(), (int) latency, executionResult.getOrderedList()); circuitBreaker.markSuccess(); } } }; final Action0 markOnCompleted = new Action0() { @Override public void call() { if (!commandIsScalar()) { long latency = System.currentTimeMillis() - executionResult.getStartTimestamp(); eventNotifier.markEvent(HystrixEventType.SUCCESS, commandKey); executionResult = executionResult.addEvent((int) latency, HystrixEventType.SUCCESS); eventNotifier.markCommandExecution(getCommandKey(), properties.executionIsolationStrategy().get(), (int) latency, executionResult.getOrderedList()); circuitBreaker.markSuccess(); } } }; final Func1<Throwable, Observable<R>> handleFallback = new Func1<Throwable, Observable<R>>() { @Override public Observable<R> call(Throwable t) { circuitBreaker.markNonSuccess(); Exception e = getExceptionFromThrowable(t); executionResult = executionResult.setExecutionException(e); if (e instanceof RejectedExecutionException) { return handleThreadPoolRejectionViaFallback(e); } else if (t instanceof HystrixTimeoutException) { return handleTimeoutViaFallback(); } else if (t instanceof HystrixBadRequestException) { return handleBadRequestByEmittingError(e); } else { /* * Treat HystrixBadRequestException from ExecutionHook like a plain HystrixBadRequestException. */ if (e instanceof HystrixBadRequestException) { eventNotifier.markEvent(HystrixEventType.BAD_REQUEST, commandKey); return Observable.error(e); } return handleFailureViaFallback(e); } } }; final Action1<Notification<? super R>> setRequestContext = new Action1<Notification<? super R>>() { @Override public void call(Notification<? super R> rNotification) { setRequestContextIfNeeded(currentRequestContext); } }; Observable<R> execution; if (properties.executionTimeoutEnabled().get()) { execution = executeCommandWithSpecifiedIsolation(_cmd) .lift(new HystrixObservableTimeoutOperator<R>(_cmd)); } else { execution = executeCommandWithSpecifiedIsolation(_cmd); } return execution.doOnNext(markEmits) .doOnCompleted(markOnCompleted) .onErrorResumeNext(handleFallback) .doOnEach(setRequestContext); } private Observable<R> executeCommandWithSpecifiedIsolation(final AbstractCommand<R> _cmd) { if (properties.executionIsolationStrategy().get() == ExecutionIsolationStrategy.THREAD) { // mark that we are executing in a thread (even if we end up being rejected we still were a THREAD execution and not SEMAPHORE) return Observable.defer(new Func0<Observable<R>>() { @Override public Observable<R> call() { executionResult = executionResult.setExecutionOccurred(); if (!commandState.compareAndSet(CommandState.OBSERVABLE_CHAIN_CREATED, CommandState.USER_CODE_EXECUTED)) { return Observable.error(new IllegalStateException("execution attempted while in state : " + commandState.get().name())); } metrics.markCommandStart(commandKey, threadPoolKey, ExecutionIsolationStrategy.THREAD); if (isCommandTimedOut.get() == TimedOutStatus.TIMED_OUT) { // the command timed out in the wrapping thread so we will return immediately // and not increment any of the counters below or other such logic return Observable.error(new RuntimeException("timed out before executing run()")); } if (threadState.compareAndSet(ThreadState.NOT_USING_THREAD, ThreadState.STARTED)) { //we have not been unsubscribed, so should proceed HystrixCounters.incrementGlobalConcurrentThreads(); threadPool.markThreadExecution(); // store the command that is being run endCurrentThreadExecutingCommand = Hystrix.startCurrentThreadExecutingCommand(getCommandKey()); executionResult = executionResult.setExecutedInThread(); /** * If any of these hooks throw an exception, then it appears as if the actual execution threw an error */ try { executionHook.onThreadStart(_cmd); executionHook.onRunStart(_cmd); executionHook.onExecutionStart(_cmd); return getUserExecutionObservable(_cmd); } catch (Throwable ex) { return Observable.error(ex); } } else { //command has already been unsubscribed, so return immediately return Observable.error(new RuntimeException("unsubscribed before executing run()")); } } }).doOnTerminate(new Action0() { @Override public void call() { if (threadState.compareAndSet(ThreadState.STARTED, ThreadState.TERMINAL)) { handleThreadEnd(_cmd); } if (threadState.compareAndSet(ThreadState.NOT_USING_THREAD, ThreadState.TERMINAL)) { //if it was never started and received terminal, then no need to clean up (I don't think this is possible) } //if it was unsubscribed, then other cleanup handled it } }).doOnUnsubscribe(new Action0() { @Override public void call() { if (threadState.compareAndSet(ThreadState.STARTED, ThreadState.UNSUBSCRIBED)) { handleThreadEnd(_cmd); } if (threadState.compareAndSet(ThreadState.NOT_USING_THREAD, ThreadState.UNSUBSCRIBED)) { //if it was never started and was cancelled, then no need to clean up } //if it was terminal, then other cleanup handled it } }).subscribeOn(threadPool.getScheduler(new Func0<Boolean>() { @Override public Boolean call() { return properties.executionIsolationThreadInterruptOnTimeout().get() && _cmd.isCommandTimedOut.get() == TimedOutStatus.TIMED_OUT; } })); } else { return Observable.defer(new Func0<Observable<R>>() { @Override public Observable<R> call() { executionResult = executionResult.setExecutionOccurred(); if (!commandState.compareAndSet(CommandState.OBSERVABLE_CHAIN_CREATED, CommandState.USER_CODE_EXECUTED)) { return Observable.error(new IllegalStateException("execution attempted while in state : " + commandState.get().name())); } metrics.markCommandStart(commandKey, threadPoolKey, ExecutionIsolationStrategy.SEMAPHORE); // semaphore isolated // store the command that is being run endCurrentThreadExecutingCommand = Hystrix.startCurrentThreadExecutingCommand(getCommandKey()); try { executionHook.onRunStart(_cmd); executionHook.onExecutionStart(_cmd); return getUserExecutionObservable(_cmd); //the getUserExecutionObservable method already wraps sync exceptions, so this shouldn't throw } catch (Throwable ex) { //If the above hooks throw, then use that as the result of the run method return Observable.error(ex); } } }); } } /** * Execute <code>getFallback()</code> within protection of a semaphore that limits number of concurrent executions. * <p> * Fallback implementations shouldn't perform anything that can be blocking, but we protect against it anyways in case someone doesn't abide by the contract. * <p> * If something in the <code>getFallback()</code> implementation is latent (such as a network call) then the semaphore will cause us to start rejecting requests rather than allowing potentially * all threads to pile up and block. * * @return K * @throws UnsupportedOperationException * if getFallback() not implemented * @throws HystrixRuntimeException * if getFallback() fails (throws an Exception) or is rejected by the semaphore */ private Observable<R> getFallbackOrThrowException(final AbstractCommand<R> _cmd, final HystrixEventType eventType, final FailureType failureType, final String message, final Exception originalException) { final HystrixRequestContext requestContext = HystrixRequestContext.getContextForCurrentThread(); long latency = System.currentTimeMillis() - executionResult.getStartTimestamp(); // record the executionResult // do this before executing fallback so it can be queried from within getFallback (see See https://github.com/Netflix/Hystrix/pull/144) executionResult = executionResult.addEvent((int) latency, eventType); if (isUnrecoverable(originalException)) { logger.error("Unrecoverable Error for HystrixCommand so will throw HystrixRuntimeException and not apply fallback. ", originalException); /* executionHook for all errors */ Exception e = wrapWithOnErrorHook(failureType, originalException); return Observable.error(new HystrixRuntimeException(failureType, this.getClass(), getLogMessagePrefix() + " " + message + " and encountered unrecoverable error.", e, null)); } else { if (isRecoverableError(originalException)) { logger.warn("Recovered from java.lang.Error by serving Hystrix fallback", originalException); } if (properties.fallbackEnabled().get()) { /* fallback behavior is permitted so attempt */ final Action1<Notification<? super R>> setRequestContext = new Action1<Notification<? super R>>() { @Override public void call(Notification<? super R> rNotification) { setRequestContextIfNeeded(requestContext); } }; final Action1<R> markFallbackEmit = new Action1<R>() { @Override public void call(R r) { if (shouldOutputOnNextEvents()) { executionResult = executionResult.addEvent(HystrixEventType.FALLBACK_EMIT); eventNotifier.markEvent(HystrixEventType.FALLBACK_EMIT, commandKey); } } }; final Action0 markFallbackCompleted = new Action0() { @Override public void call() { long latency = System.currentTimeMillis() - executionResult.getStartTimestamp(); eventNotifier.markEvent(HystrixEventType.FALLBACK_SUCCESS, commandKey); executionResult = executionResult.addEvent((int) latency, HystrixEventType.FALLBACK_SUCCESS); } }; final Func1<Throwable, Observable<R>> handleFallbackError = new Func1<Throwable, Observable<R>>() { @Override public Observable<R> call(Throwable t) { /* executionHook for all errors */ Exception e = wrapWithOnErrorHook(failureType, originalException); Exception fe = getExceptionFromThrowable(t); long latency = System.currentTimeMillis() - executionResult.getStartTimestamp(); Exception toEmit; if (fe instanceof UnsupportedOperationException) { logger.debug("No fallback for HystrixCommand. ", fe); // debug only since we're throwing the exception and someone higher will do something with it eventNotifier.markEvent(HystrixEventType.FALLBACK_MISSING, commandKey); executionResult = executionResult.addEvent((int) latency, HystrixEventType.FALLBACK_MISSING); toEmit = new HystrixRuntimeException(failureType, _cmd.getClass(), getLogMessagePrefix() + " " + message + " and no fallback available.", e, fe); } else { logger.debug("HystrixCommand execution " + failureType.name() + " and fallback failed.", fe); eventNotifier.markEvent(HystrixEventType.FALLBACK_FAILURE, commandKey); executionResult = executionResult.addEvent((int) latency, HystrixEventType.FALLBACK_FAILURE); toEmit = new HystrixRuntimeException(failureType, _cmd.getClass(), getLogMessagePrefix() + " " + message + " and fallback failed.", e, fe); } // NOTE: we're suppressing fallback exception here if (shouldNotBeWrapped(originalException)) { return Observable.error(e); } return Observable.error(toEmit); } }; final TryableSemaphore fallbackSemaphore = getFallbackSemaphore(); final AtomicBoolean semaphoreHasBeenReleased = new AtomicBoolean(false); final Action0 singleSemaphoreRelease = new Action0() { @Override public void call() { if (semaphoreHasBeenReleased.compareAndSet(false, true)) { fallbackSemaphore.release(); } } }; Observable<R> fallbackExecutionChain; // acquire a permit if (fallbackSemaphore.tryAcquire()) { try { if (isFallbackUserDefined()) { executionHook.onFallbackStart(this); fallbackExecutionChain = getFallbackObservable(); } else { //same logic as above without the hook invocation fallbackExecutionChain = getFallbackObservable(); } } catch (Throwable ex) { //If hook or user-fallback throws, then use that as the result of the fallback lookup fallbackExecutionChain = Observable.error(ex); } return fallbackExecutionChain .doOnEach(setRequestContext) .lift(new FallbackHookApplication(_cmd)) .lift(new DeprecatedOnFallbackHookApplication(_cmd)) .doOnNext(markFallbackEmit) .doOnCompleted(markFallbackCompleted) .onErrorResumeNext(handleFallbackError) .doOnTerminate(singleSemaphoreRelease) .doOnUnsubscribe(singleSemaphoreRelease); } else { return handleFallbackRejectionByEmittingError(); } } else { return handleFallbackDisabledByEmittingError(originalException, failureType, message); } } } private Observable<R> getUserExecutionObservable(final AbstractCommand<R> _cmd) { Observable<R> userObservable; try { userObservable = getExecutionObservable(); } catch (Throwable ex) { // the run() method is a user provided implementation so can throw instead of using Observable.onError // so we catch it here and turn it into Observable.error userObservable = Observable.error(ex); } return userObservable .lift(new ExecutionHookApplication(_cmd)) .lift(new DeprecatedOnRunHookApplication(_cmd)); } private Observable<R> handleRequestCacheHitAndEmitValues(final HystrixCommandResponseFromCache<R> fromCache, final AbstractCommand<R> _cmd) { try { executionHook.onCacheHit(this); } catch (Throwable hookEx) { logger.warn("Error calling HystrixCommandExecutionHook.onCacheHit", hookEx); } return fromCache.toObservableWithStateCopiedInto(this) .doOnTerminate(new Action0() { @Override public void call() { if (commandState.compareAndSet(CommandState.OBSERVABLE_CHAIN_CREATED, CommandState.TERMINAL)) { cleanUpAfterResponseFromCache(false); //user code never ran } else if (commandState.compareAndSet(CommandState.USER_CODE_EXECUTED, CommandState.TERMINAL)) { cleanUpAfterResponseFromCache(true); //user code did run } } }) .doOnUnsubscribe(new Action0() { @Override public void call() { if (commandState.compareAndSet(CommandState.OBSERVABLE_CHAIN_CREATED, CommandState.UNSUBSCRIBED)) { cleanUpAfterResponseFromCache(false); //user code never ran } else if (commandState.compareAndSet(CommandState.USER_CODE_EXECUTED, CommandState.UNSUBSCRIBED)) { cleanUpAfterResponseFromCache(true); //user code did run } } }); } private void cleanUpAfterResponseFromCache(boolean commandExecutionStarted) { Reference<TimerListener> tl = timeoutTimer.get(); if (tl != null) { tl.clear(); } final long latency = System.currentTimeMillis() - commandStartTimestamp; executionResult = executionResult .addEvent(-1, HystrixEventType.RESPONSE_FROM_CACHE) .markUserThreadCompletion(latency) .setNotExecutedInThread(); ExecutionResult cacheOnlyForMetrics = ExecutionResult.from(HystrixEventType.RESPONSE_FROM_CACHE) .markUserThreadCompletion(latency); metrics.markCommandDone(cacheOnlyForMetrics, commandKey, threadPoolKey, commandExecutionStarted); eventNotifier.markEvent(HystrixEventType.RESPONSE_FROM_CACHE, commandKey); } private void handleCommandEnd(boolean commandExecutionStarted) { Reference<TimerListener> tl = timeoutTimer.get(); if (tl != null) { tl.clear(); } long userThreadLatency = System.currentTimeMillis() - commandStartTimestamp; executionResult = executionResult.markUserThreadCompletion((int) userThreadLatency); if (executionResultAtTimeOfCancellation == null) { metrics.markCommandDone(executionResult, commandKey, threadPoolKey, commandExecutionStarted); } else { metrics.markCommandDone(executionResultAtTimeOfCancellation, commandKey, threadPoolKey, commandExecutionStarted); } if (endCurrentThreadExecutingCommand != null) { endCurrentThreadExecutingCommand.call(); } } private Observable<R> handleSemaphoreRejectionViaFallback() { Exception semaphoreRejectionException = new RuntimeException("could not acquire a semaphore for execution"); executionResult = executionResult.setExecutionException(semaphoreRejectionException); eventNotifier.markEvent(HystrixEventType.SEMAPHORE_REJECTED, commandKey); logger.debug("HystrixCommand Execution Rejection by Semaphore."); // debug only since we're throwing the exception and someone higher will do something with it // retrieve a fallback or throw an exception if no fallback available return getFallbackOrThrowException(this, HystrixEventType.SEMAPHORE_REJECTED, FailureType.REJECTED_SEMAPHORE_EXECUTION, "could not acquire a semaphore for execution", semaphoreRejectionException); } private Observable<R> handleShortCircuitViaFallback() { // record that we are returning a short-circuited fallback eventNotifier.markEvent(HystrixEventType.SHORT_CIRCUITED, commandKey); // short-circuit and go directly to fallback (or throw an exception if no fallback implemented) Exception shortCircuitException = new RuntimeException("Hystrix circuit short-circuited and is OPEN"); executionResult = executionResult.setExecutionException(shortCircuitException); try { return getFallbackOrThrowException(this, HystrixEventType.SHORT_CIRCUITED, FailureType.SHORTCIRCUIT, "short-circuited", shortCircuitException); } catch (Exception e) { return Observable.error(e); } } private Observable<R> handleThreadPoolRejectionViaFallback(Exception underlying) { eventNotifier.markEvent(HystrixEventType.THREAD_POOL_REJECTED, commandKey); threadPool.markThreadRejection(); // use a fallback instead (or throw exception if not implemented) return getFallbackOrThrowException(this, HystrixEventType.THREAD_POOL_REJECTED, FailureType.REJECTED_THREAD_EXECUTION, "could not be queued for execution", underlying); } private Observable<R> handleTimeoutViaFallback() { return getFallbackOrThrowException(this, HystrixEventType.TIMEOUT, FailureType.TIMEOUT, "timed-out", new TimeoutException()); } private Observable<R> handleBadRequestByEmittingError(Exception underlying) { Exception toEmit = underlying; try { long executionLatency = System.currentTimeMillis() - executionResult.getStartTimestamp(); eventNotifier.markEvent(HystrixEventType.BAD_REQUEST, commandKey); executionResult = executionResult.addEvent((int) executionLatency, HystrixEventType.BAD_REQUEST); Exception decorated = executionHook.onError(this, FailureType.BAD_REQUEST_EXCEPTION, underlying); if (decorated instanceof HystrixBadRequestException) { toEmit = decorated; } else { logger.warn("ExecutionHook.onError returned an exception that was not an instance of HystrixBadRequestException so will be ignored.", decorated); } } catch (Exception hookEx) { logger.warn("Error calling HystrixCommandExecutionHook.onError", hookEx); } /* * HystrixBadRequestException is treated differently and allowed to propagate without any stats tracking or fallback logic */ return Observable.error(toEmit); } private Observable<R> handleFailureViaFallback(Exception underlying) { /** * All other error handling */ logger.debug("Error executing HystrixCommand.run(). Proceeding to fallback logic ...", underlying); // report failure eventNotifier.markEvent(HystrixEventType.FAILURE, commandKey); // record the exception executionResult = executionResult.setException(underlying); return getFallbackOrThrowException(this, HystrixEventType.FAILURE, FailureType.COMMAND_EXCEPTION, "failed", underlying); } private Observable<R> handleFallbackRejectionByEmittingError() { long latencyWithFallback = System.currentTimeMillis() - executionResult.getStartTimestamp(); eventNotifier.markEvent(HystrixEventType.FALLBACK_REJECTION, commandKey); executionResult = executionResult.addEvent((int) latencyWithFallback, HystrixEventType.FALLBACK_REJECTION); logger.debug("HystrixCommand Fallback Rejection."); // debug only since we're throwing the exception and someone higher will do something with it // if we couldn't acquire a permit, we "fail fast" by throwing an exception return Observable.error(new HystrixRuntimeException(FailureType.REJECTED_SEMAPHORE_FALLBACK, this.getClass(), getLogMessagePrefix() + " fallback execution rejected.", null, null)); } private Observable<R> handleFallbackDisabledByEmittingError(Exception underlying, FailureType failureType, String message) { /* fallback is disabled so throw HystrixRuntimeException */ logger.debug("Fallback disabled for HystrixCommand so will throw HystrixRuntimeException. ", underlying); // debug only since we're throwing the exception and someone higher will do something with it /* executionHook for all errors */ Exception wrapped = wrapWithOnErrorHook(failureType, underlying); return Observable.error(new HystrixRuntimeException(failureType, this.getClass(), getLogMessagePrefix() + " " + message + " and fallback disabled.", wrapped, null)); } protected boolean shouldNotBeWrapped(Throwable underlying) { return underlying instanceof ExceptionNotWrappedByHystrix; } /** * Returns true iff the t was caused by a java.lang.Error that is unrecoverable. Note: not all java.lang.Errors are unrecoverable. * @see <a href="https://github.com/Netflix/Hystrix/issues/713"></a> for more context * Solution taken from <a href="https://github.com/ReactiveX/RxJava/issues/748"></a> * * The specific set of Error that are considered unrecoverable are: * <ul> * <li>{@code StackOverflowError}</li> * <li>{@code VirtualMachineError}</li> * <li>{@code ThreadDeath}</li> * <li>{@code LinkageError}</li> * </ul> * * @param t throwable to check * @return true iff the t was caused by a java.lang.Error that is unrecoverable */ private boolean isUnrecoverable(Throwable t) { if (t != null && t.getCause() != null) { Throwable cause = t.getCause(); if (cause instanceof StackOverflowError) { return true; } else if (cause instanceof VirtualMachineError) { return true; } else if (cause instanceof ThreadDeath) { return true; } else if (cause instanceof LinkageError) { return true; } } return false; } private boolean isRecoverableError(Throwable t) { if (t != null && t.getCause() != null) { Throwable cause = t.getCause(); if (cause instanceof java.lang.Error) { return !isUnrecoverable(t); } } return false; } protected void handleThreadEnd(AbstractCommand<R> _cmd) { HystrixCounters.decrementGlobalConcurrentThreads(); threadPool.markThreadCompletion(); try { executionHook.onThreadComplete(_cmd); } catch (Throwable hookEx) { logger.warn("Error calling HystrixCommandExecutionHook.onThreadComplete", hookEx); } } /** * * @return if onNext events should be reported on * This affects {@link HystrixRequestLog}, and {@link HystrixEventNotifier} currently. */ protected boolean shouldOutputOnNextEvents() { return false; } private static class HystrixObservableTimeoutOperator<R> implements Operator<R, R> { final AbstractCommand<R> originalCommand; public HystrixObservableTimeoutOperator(final AbstractCommand<R> originalCommand) { this.originalCommand = originalCommand; } @Override public Subscriber<? super R> call(final Subscriber<? super R> child) { final CompositeSubscription s = new CompositeSubscription(); // if the child unsubscribes we unsubscribe our parent as well child.add(s); //capture the HystrixRequestContext upfront so that we can use it in the timeout thread later final HystrixRequestContext hystrixRequestContext = HystrixRequestContext.getContextForCurrentThread(); TimerListener listener = new TimerListener() { @Override public void tick() { // if we can go from NOT_EXECUTED to TIMED_OUT then we do the timeout codepath // otherwise it means we lost a race and the run() execution completed or did not start if (originalCommand.isCommandTimedOut.compareAndSet(TimedOutStatus.NOT_EXECUTED, TimedOutStatus.TIMED_OUT)) { // report timeout failure originalCommand.eventNotifier.markEvent(HystrixEventType.TIMEOUT, originalCommand.commandKey); // shut down the original request s.unsubscribe(); final HystrixContextRunnable timeoutRunnable = new HystrixContextRunnable(originalCommand.concurrencyStrategy, hystrixRequestContext, new Runnable() { @Override public void run() { child.onError(new HystrixTimeoutException()); } }); timeoutRunnable.run(); //if it did not start, then we need to mark a command start for concurrency metrics, and then issue the timeout } } @Override public int getIntervalTimeInMilliseconds() { return originalCommand.properties.executionTimeoutInMilliseconds().get(); } }; final Reference<TimerListener> tl = HystrixTimer.getInstance().addTimerListener(listener); // set externally so execute/queue can see this originalCommand.timeoutTimer.set(tl); /** * If this subscriber receives values it means the parent succeeded/completed */ Subscriber<R> parent = new Subscriber<R>() { @Override public void onCompleted() { if (isNotTimedOut()) { // stop timer and pass notification through tl.clear(); child.onCompleted(); } } @Override public void onError(Throwable e) { if (isNotTimedOut()) { // stop timer and pass notification through tl.clear(); child.onError(e); } } @Override public void onNext(R v) { if (isNotTimedOut()) { child.onNext(v); } } private boolean isNotTimedOut() { // if already marked COMPLETED (by onNext) or succeeds in setting to COMPLETED return originalCommand.isCommandTimedOut.get() == TimedOutStatus.COMPLETED || originalCommand.isCommandTimedOut.compareAndSet(TimedOutStatus.NOT_EXECUTED, TimedOutStatus.COMPLETED); } }; // if s is unsubscribed we want to unsubscribe the parent s.add(parent); return parent; } } private static void setRequestContextIfNeeded(final HystrixRequestContext currentRequestContext) { if (!HystrixRequestContext.isCurrentThreadInitialized()) { // even if the user Observable doesn't have context we want it set for chained operators HystrixRequestContext.setContextOnCurrentThread(currentRequestContext); } } /** * Get the TryableSemaphore this HystrixCommand should use if a fallback occurs. * * @return TryableSemaphore */ protected TryableSemaphore getFallbackSemaphore() { if (fallbackSemaphoreOverride == null) { TryableSemaphore _s = fallbackSemaphorePerCircuit.get(commandKey.name()); if (_s == null) { // we didn't find one cache so setup fallbackSemaphorePerCircuit.putIfAbsent(commandKey.name(), new TryableSemaphoreActual(properties.fallbackIsolationSemaphoreMaxConcurrentRequests())); // assign whatever got set (this or another thread) return fallbackSemaphorePerCircuit.get(commandKey.name()); } else { return _s; } } else { return fallbackSemaphoreOverride; } } /** * Get the TryableSemaphore this HystrixCommand should use for execution if not running in a separate thread. * * @return TryableSemaphore */ protected TryableSemaphore getExecutionSemaphore() { if (properties.executionIsolationStrategy().get() == ExecutionIsolationStrategy.SEMAPHORE) { if (executionSemaphoreOverride == null) { TryableSemaphore _s = executionSemaphorePerCircuit.get(commandKey.name()); if (_s == null) { // we didn't find one cache so setup executionSemaphorePerCircuit.putIfAbsent(commandKey.name(), new TryableSemaphoreActual(properties.executionIsolationSemaphoreMaxConcurrentRequests())); // assign whatever got set (this or another thread) return executionSemaphorePerCircuit.get(commandKey.name()); } else { return _s; } } else { return executionSemaphoreOverride; } } else { // return NoOp implementation since we're not using SEMAPHORE isolation return TryableSemaphoreNoOp.DEFAULT; } } /** * Each concrete implementation of AbstractCommand should return the name of the fallback method as a String * This will be used to determine if the fallback "exists" for firing the onFallbackStart/onFallbackError hooks * @deprecated This functionality is replaced by {@link #isFallbackUserDefined}, which is less implementation-aware * @return method name of fallback */ @Deprecated protected abstract String getFallbackMethodName(); protected abstract boolean isFallbackUserDefined(); /** * @return {@link HystrixCommandGroupKey} used to group together multiple {@link AbstractCommand} objects. * <p> * The {@link HystrixCommandGroupKey} is used to represent a common relationship between commands. For example, a library or team name, the system all related commands interace with, * common business purpose etc. */ public HystrixCommandGroupKey getCommandGroup() { return commandGroup; } /** * @return {@link HystrixCommandKey} identifying this command instance for statistics, circuit-breaker, properties, etc. */ public HystrixCommandKey getCommandKey() { return commandKey; } /** * @return {@link HystrixThreadPoolKey} identifying which thread-pool this command uses (when configured to run on separate threads via * {@link HystrixCommandProperties#executionIsolationStrategy()}). */ public HystrixThreadPoolKey getThreadPoolKey() { return threadPoolKey; } /* package */HystrixCircuitBreaker getCircuitBreaker() { return circuitBreaker; } /** * The {@link HystrixCommandMetrics} associated with this {@link AbstractCommand} instance. * * @return HystrixCommandMetrics */ public HystrixCommandMetrics getMetrics() { return metrics; } /** * The {@link HystrixCommandProperties} associated with this {@link AbstractCommand} instance. * * @return HystrixCommandProperties */ public HystrixCommandProperties getProperties() { return properties; } /* ******************************************************************************** */ /* ******************************************************************************** */ /* Operators that implement hook application */ /* ******************************************************************************** */ /* ******************************************************************************** */ private class ExecutionHookApplication implements Operator<R, R> { private final HystrixInvokable<R> cmd; ExecutionHookApplication(HystrixInvokable<R> cmd) { this.cmd = cmd; } @Override public Subscriber<? super R> call(final Subscriber<? super R> subscriber) { return new Subscriber<R>(subscriber) { @Override public void onCompleted() { try { executionHook.onExecutionSuccess(cmd); } catch (Throwable hookEx) { logger.warn("Error calling HystrixCommandExecutionHook.onExecutionSuccess", hookEx); } subscriber.onCompleted(); } @Override public void onError(Throwable e) { Exception wrappedEx = wrapWithOnExecutionErrorHook(e); subscriber.onError(wrappedEx); } @Override public void onNext(R r) { R wrappedValue = wrapWithOnExecutionEmitHook(r); subscriber.onNext(wrappedValue); } }; } } private class FallbackHookApplication implements Operator<R, R> { private final HystrixInvokable<R> cmd; FallbackHookApplication(HystrixInvokable<R> cmd) { this.cmd = cmd; } @Override public Subscriber<? super R> call(final Subscriber<? super R> subscriber) { return new Subscriber<R>(subscriber) { @Override public void onCompleted() { try { executionHook.onFallbackSuccess(cmd); } catch (Throwable hookEx) { logger.warn("Error calling HystrixCommandExecutionHook.onFallbackSuccess", hookEx); } subscriber.onCompleted(); } @Override public void onError(Throwable e) { Exception wrappedEx = wrapWithOnFallbackErrorHook(e); subscriber.onError(wrappedEx); } @Override public void onNext(R r) { R wrappedValue = wrapWithOnFallbackEmitHook(r); subscriber.onNext(wrappedValue); } }; } } @Deprecated //separated out to make it cleanly removable private class DeprecatedOnRunHookApplication implements Operator<R, R> { private final HystrixInvokable<R> cmd; DeprecatedOnRunHookApplication(HystrixInvokable<R> cmd) { this.cmd = cmd; } @Override public Subscriber<? super R> call(final Subscriber<? super R> subscriber) { return new Subscriber<R>(subscriber) { @Override public void onCompleted() { subscriber.onCompleted(); } @Override public void onError(Throwable t) { Exception e = getExceptionFromThrowable(t); try { Exception wrappedEx = executionHook.onRunError(cmd, e); subscriber.onError(wrappedEx); } catch (Throwable hookEx) { logger.warn("Error calling HystrixCommandExecutionHook.onRunError", hookEx); subscriber.onError(e); } } @Override public void onNext(R r) { try { R wrappedValue = executionHook.onRunSuccess(cmd, r); subscriber.onNext(wrappedValue); } catch (Throwable hookEx) { logger.warn("Error calling HystrixCommandExecutionHook.onRunSuccess", hookEx); subscriber.onNext(r); } } }; } } @Deprecated //separated out to make it cleanly removable private class DeprecatedOnFallbackHookApplication implements Operator<R, R> { private final HystrixInvokable<R> cmd; DeprecatedOnFallbackHookApplication(HystrixInvokable<R> cmd) { this.cmd = cmd; } @Override public Subscriber<? super R> call(final Subscriber<? super R> subscriber) { return new Subscriber<R>(subscriber) { @Override public void onCompleted() { subscriber.onCompleted(); } @Override public void onError(Throwable t) { //no need to call a hook here. FallbackHookApplication is already calling the proper and non-deprecated hook subscriber.onError(t); } @Override public void onNext(R r) { try { R wrappedValue = executionHook.onFallbackSuccess(cmd, r); subscriber.onNext(wrappedValue); } catch (Throwable hookEx) { logger.warn("Error calling HystrixCommandExecutionHook.onFallbackSuccess", hookEx); subscriber.onNext(r); } } }; } } private Exception wrapWithOnExecutionErrorHook(Throwable t) { Exception e = getExceptionFromThrowable(t); try { return executionHook.onExecutionError(this, e); } catch (Throwable hookEx) { logger.warn("Error calling HystrixCommandExecutionHook.onExecutionError", hookEx); return e; } } private Exception wrapWithOnFallbackErrorHook(Throwable t) { Exception e = getExceptionFromThrowable(t); try { if (isFallbackUserDefined()) { return executionHook.onFallbackError(this, e); } else { return e; } } catch (Throwable hookEx) { logger.warn("Error calling HystrixCommandExecutionHook.onFallbackError", hookEx); return e; } } private Exception wrapWithOnErrorHook(FailureType failureType, Throwable t) { Exception e = getExceptionFromThrowable(t); try { return executionHook.onError(this, failureType, e); } catch (Throwable hookEx) { logger.warn("Error calling HystrixCommandExecutionHook.onError", hookEx); return e; } } private R wrapWithOnExecutionEmitHook(R r) { try { return executionHook.onExecutionEmit(this, r); } catch (Throwable hookEx) { logger.warn("Error calling HystrixCommandExecutionHook.onExecutionEmit", hookEx); return r; } } private R wrapWithOnFallbackEmitHook(R r) { try { return executionHook.onFallbackEmit(this, r); } catch (Throwable hookEx) { logger.warn("Error calling HystrixCommandExecutionHook.onFallbackEmit", hookEx); return r; } } private R wrapWithOnEmitHook(R r) { try { return executionHook.onEmit(this, r); } catch (Throwable hookEx) { logger.warn("Error calling HystrixCommandExecutionHook.onEmit", hookEx); return r; } } /** * Take an Exception and determine whether to throw it, its cause or a new HystrixRuntimeException. * <p> * This will only throw an HystrixRuntimeException, HystrixBadRequestException, IllegalStateException * or any exception that implements ExceptionNotWrappedByHystrix. * * @param e initial exception * @return HystrixRuntimeException, HystrixBadRequestException or IllegalStateException */ protected Throwable decomposeException(Exception e) { if (e instanceof IllegalStateException) { return (IllegalStateException) e; } if (e instanceof HystrixBadRequestException) { if (shouldNotBeWrapped(e.getCause())) { return e.getCause(); } return (HystrixBadRequestException) e; } if (e.getCause() instanceof HystrixBadRequestException) { if(shouldNotBeWrapped(e.getCause().getCause())) { return e.getCause().getCause(); } return (HystrixBadRequestException) e.getCause(); } if (e instanceof HystrixRuntimeException) { return (HystrixRuntimeException) e; } // if we have an exception we know about we'll throw it directly without the wrapper exception if (e.getCause() instanceof HystrixRuntimeException) { return (HystrixRuntimeException) e.getCause(); } if (shouldNotBeWrapped(e)) { return e; } if (shouldNotBeWrapped(e.getCause())) { return e.getCause(); } // we don't know what kind of exception this is so create a generic message and throw a new HystrixRuntimeException String message = getLogMessagePrefix() + " failed while executing."; logger.debug(message, e); // debug only since we're throwing the exception and someone higher will do something with it return new HystrixRuntimeException(FailureType.COMMAND_EXCEPTION, this.getClass(), message, e, null); } /* ******************************************************************************** */ /* ******************************************************************************** */ /* TryableSemaphore */ /* ******************************************************************************** */ /* ******************************************************************************** */ /** * Semaphore that only supports tryAcquire and never blocks and that supports a dynamic permit count. * <p> * Using AtomicInteger increment/decrement instead of java.util.concurrent.Semaphore since we don't need blocking and need a custom implementation to get the dynamic permit count and since * AtomicInteger achieves the same behavior and performance without the more complex implementation of the actual Semaphore class using AbstractQueueSynchronizer. */ /* package */static class TryableSemaphoreActual implements TryableSemaphore { protected final HystrixProperty<Integer> numberOfPermits; private final AtomicInteger count = new AtomicInteger(0); public TryableSemaphoreActual(HystrixProperty<Integer> numberOfPermits) { this.numberOfPermits = numberOfPermits; } @Override public boolean tryAcquire() { int currentCount = count.incrementAndGet(); if (currentCount > numberOfPermits.get()) { count.decrementAndGet(); return false; } else { return true; } } @Override public void release() { count.decrementAndGet(); } @Override public int getNumberOfPermitsUsed() { return count.get(); } } /* package */static class TryableSemaphoreNoOp implements TryableSemaphore { public static final TryableSemaphore DEFAULT = new TryableSemaphoreNoOp(); @Override public boolean tryAcquire() { return true; } @Override public void release() { } @Override public int getNumberOfPermitsUsed() { return 0; } } /* package */static interface TryableSemaphore { /** * Use like this: * <p> * * <pre> * if (s.tryAcquire()) { * try { * // do work that is protected by 's' * } finally { * s.release(); * } * } * </pre> * * @return boolean */ public abstract boolean tryAcquire(); /** * ONLY call release if tryAcquire returned true. * <p> * * <pre> * if (s.tryAcquire()) { * try { * // do work that is protected by 's' * } finally { * s.release(); * } * } * </pre> */ public abstract void release(); public abstract int getNumberOfPermitsUsed(); } /* ******************************************************************************** */ /* ******************************************************************************** */ /* RequestCache */ /* ******************************************************************************** */ /* ******************************************************************************** */ /** * Key to be used for request caching. * <p> * By default this returns null which means "do not cache". * <p> * To enable caching override this method and return a string key uniquely representing the state of a command instance. * <p> * If multiple command instances in the same request scope match keys then only the first will be executed and all others returned from cache. * * @return cacheKey */ protected String getCacheKey() { return null; } public String getPublicCacheKey() { return getCacheKey(); } protected boolean isRequestCachingEnabled() { return properties.requestCacheEnabled().get() && getCacheKey() != null; } protected String getLogMessagePrefix() { return getCommandKey().name(); } /** * Whether the 'circuit-breaker' is open meaning that <code>execute()</code> will immediately return * the <code>getFallback()</code> response and not attempt a HystrixCommand execution. * * 4 columns are ForcedOpen | ForcedClosed | CircuitBreaker open due to health ||| Expected Result * * T | T | T ||| OPEN (true) * T | T | F ||| OPEN (true) * T | F | T ||| OPEN (true) * T | F | F ||| OPEN (true) * F | T | T ||| CLOSED (false) * F | T | F ||| CLOSED (false) * F | F | T ||| OPEN (true) * F | F | F ||| CLOSED (false) * * @return boolean */ public boolean isCircuitBreakerOpen() { return properties.circuitBreakerForceOpen().get() || (!properties.circuitBreakerForceClosed().get() && circuitBreaker.isOpen()); } /** * If this command has completed execution either successfully, via fallback or failure. * * @return boolean */ public boolean isExecutionComplete() { return commandState.get() == CommandState.TERMINAL; } /** * Whether the execution occurred in a separate thread. * <p> * This should be called only once execute()/queue()/fireOrForget() are called otherwise it will always return false. * <p> * This specifies if a thread execution actually occurred, not just if it is configured to be executed in a thread. * * @return boolean */ public boolean isExecutedInThread() { return getCommandResult().isExecutedInThread(); } /** * Whether the response was returned successfully either by executing <code>run()</code> or from cache. * * @return boolean */ public boolean isSuccessfulExecution() { return getCommandResult().getEventCounts().contains(HystrixEventType.SUCCESS); } /** * Whether the <code>run()</code> resulted in a failure (exception). * * @return boolean */ public boolean isFailedExecution() { return getCommandResult().getEventCounts().contains(HystrixEventType.FAILURE); } /** * Get the Throwable/Exception thrown that caused the failure. * <p> * If <code>isFailedExecution() == true</code> then this would represent the Exception thrown by the <code>run()</code> method. * <p> * If <code>isFailedExecution() == false</code> then this would return null. * * @return Throwable or null */ public Throwable getFailedExecutionException() { return executionResult.getException(); } /** * Get the Throwable/Exception emitted by this command instance prior to checking the fallback. * This exception instance may have been generated via a number of mechanisms: * 1) failed execution (in this case, same result as {@link #getFailedExecutionException()}. * 2) timeout * 3) short-circuit * 4) rejection * 5) bad request * * If the command execution was successful, then this exception instance is null (there was no exception) * * Note that the caller of the command may not receive this exception, as fallbacks may be served as a response to * the exception. * * @return Throwable or null */ public Throwable getExecutionException() { return executionResult.getExecutionException(); } /** * Whether the response received from was the result of some type of failure * and <code>getFallback()</code> being called. * * @return boolean */ public boolean isResponseFromFallback() { return getCommandResult().getEventCounts().contains(HystrixEventType.FALLBACK_SUCCESS); } /** * Whether the response received was the result of a timeout * and <code>getFallback()</code> being called. * * @return boolean */ public boolean isResponseTimedOut() { return getCommandResult().getEventCounts().contains(HystrixEventType.TIMEOUT); } /** * Whether the response received was a fallback as result of being * short-circuited (meaning <code>isCircuitBreakerOpen() == true</code>) and <code>getFallback()</code> being called. * * @return boolean */ public boolean isResponseShortCircuited() { return getCommandResult().getEventCounts().contains(HystrixEventType.SHORT_CIRCUITED); } /** * Whether the response is from cache and <code>run()</code> was not invoked. * * @return boolean */ public boolean isResponseFromCache() { return isResponseFromCache; } /** * Whether the response received was a fallback as result of being rejected via sempahore * * @return boolean */ public boolean isResponseSemaphoreRejected() { return getCommandResult().isResponseSemaphoreRejected(); } /** * Whether the response received was a fallback as result of being rejected via threadpool * * @return boolean */ public boolean isResponseThreadPoolRejected() { return getCommandResult().isResponseThreadPoolRejected(); } /** * Whether the response received was a fallback as result of being rejected (either via threadpool or semaphore) * * @return boolean */ public boolean isResponseRejected() { return getCommandResult().isResponseRejected(); } /** * List of HystrixCommandEventType enums representing events that occurred during execution. * <p> * Examples of events are SUCCESS, FAILURE, TIMEOUT, and SHORT_CIRCUITED * * @return {@code List<HystrixEventType>} */ public List<HystrixEventType> getExecutionEvents() { return getCommandResult().getOrderedList(); } private ExecutionResult getCommandResult() { ExecutionResult resultToReturn; if (executionResultAtTimeOfCancellation == null) { resultToReturn = executionResult; } else { resultToReturn = executionResultAtTimeOfCancellation; } if (isResponseFromCache) { resultToReturn = resultToReturn.addEvent(HystrixEventType.RESPONSE_FROM_CACHE); } return resultToReturn; } /** * Number of emissions of the execution of a command. Only interesting in the streaming case. * @return number of <code>OnNext</code> emissions by a streaming command */ @Override public int getNumberEmissions() { return getCommandResult().getEventCounts().getCount(HystrixEventType.EMIT); } /** * Number of emissions of the execution of a fallback. Only interesting in the streaming case. * @return number of <code>OnNext</code> emissions by a streaming fallback */ @Override public int getNumberFallbackEmissions() { return getCommandResult().getEventCounts().getCount(HystrixEventType.FALLBACK_EMIT); } @Override public int getNumberCollapsed() { return getCommandResult().getEventCounts().getCount(HystrixEventType.COLLAPSED); } @Override public HystrixCollapserKey getOriginatingCollapserKey() { return executionResult.getCollapserKey(); } /** * The execution time of this command instance in milliseconds, or -1 if not executed. * * @return int */ public int getExecutionTimeInMilliseconds() { return getCommandResult().getExecutionLatency(); } /** * Time in Nanos when this command instance's run method was called, or -1 if not executed * for e.g., command threw an exception * * @return long */ public long getCommandRunStartTimeInNanos() { return executionResult.getCommandRunStartTimeInNanos(); } @Override public ExecutionResult.EventCounts getEventCounts() { return getCommandResult().getEventCounts(); } protected Exception getExceptionFromThrowable(Throwable t) { Exception e; if (t instanceof Exception) { e = (Exception) t; } else { // Hystrix 1.x uses Exception, not Throwable so to prevent a breaking change Throwable will be wrapped in Exception e = new Exception("Throwable caught while executing.", t); } return e; } private static class ExecutionHookDeprecationWrapper extends HystrixCommandExecutionHook { private final HystrixCommandExecutionHook actual; ExecutionHookDeprecationWrapper(HystrixCommandExecutionHook actual) { this.actual = actual; } @Override public <T> T onEmit(HystrixInvokable<T> commandInstance, T value) { return actual.onEmit(commandInstance, value); } @Override public <T> void onSuccess(HystrixInvokable<T> commandInstance) { actual.onSuccess(commandInstance); } @Override public <T> void onExecutionStart(HystrixInvokable<T> commandInstance) { actual.onExecutionStart(commandInstance); } @Override public <T> T onExecutionEmit(HystrixInvokable<T> commandInstance, T value) { return actual.onExecutionEmit(commandInstance, value); } @Override public <T> Exception onExecutionError(HystrixInvokable<T> commandInstance, Exception e) { return actual.onExecutionError(commandInstance, e); } @Override public <T> void onExecutionSuccess(HystrixInvokable<T> commandInstance) { actual.onExecutionSuccess(commandInstance); } @Override public <T> T onFallbackEmit(HystrixInvokable<T> commandInstance, T value) { return actual.onFallbackEmit(commandInstance, value); } @Override public <T> void onFallbackSuccess(HystrixInvokable<T> commandInstance) { actual.onFallbackSuccess(commandInstance); } @Override @Deprecated public <T> void onRunStart(HystrixCommand<T> commandInstance) { actual.onRunStart(commandInstance); } @Override public <T> void onRunStart(HystrixInvokable<T> commandInstance) { HystrixCommand<T> c = getHystrixCommandFromAbstractIfApplicable(commandInstance); if (c != null) { onRunStart(c); } actual.onRunStart(commandInstance); } @Override @Deprecated public <T> T onRunSuccess(HystrixCommand<T> commandInstance, T response) { return actual.onRunSuccess(commandInstance, response); } @Override @Deprecated public <T> T onRunSuccess(HystrixInvokable<T> commandInstance, T response) { HystrixCommand<T> c = getHystrixCommandFromAbstractIfApplicable(commandInstance); if (c != null) { response = onRunSuccess(c, response); } return actual.onRunSuccess(commandInstance, response); } @Override @Deprecated public <T> Exception onRunError(HystrixCommand<T> commandInstance, Exception e) { return actual.onRunError(commandInstance, e); } @Override @Deprecated public <T> Exception onRunError(HystrixInvokable<T> commandInstance, Exception e) { HystrixCommand<T> c = getHystrixCommandFromAbstractIfApplicable(commandInstance); if (c != null) { e = onRunError(c, e); } return actual.onRunError(commandInstance, e); } @Override @Deprecated public <T> void onFallbackStart(HystrixCommand<T> commandInstance) { actual.onFallbackStart(commandInstance); } @Override public <T> void onFallbackStart(HystrixInvokable<T> commandInstance) { HystrixCommand<T> c = getHystrixCommandFromAbstractIfApplicable(commandInstance); if (c != null) { onFallbackStart(c); } actual.onFallbackStart(commandInstance); } @Override @Deprecated public <T> T onFallbackSuccess(HystrixCommand<T> commandInstance, T fallbackResponse) { return actual.onFallbackSuccess(commandInstance, fallbackResponse); } @Override @Deprecated public <T> T onFallbackSuccess(HystrixInvokable<T> commandInstance, T fallbackResponse) { HystrixCommand<T> c = getHystrixCommandFromAbstractIfApplicable(commandInstance); if (c != null) { fallbackResponse = onFallbackSuccess(c, fallbackResponse); } return actual.onFallbackSuccess(commandInstance, fallbackResponse); } @Override @Deprecated public <T> Exception onFallbackError(HystrixCommand<T> commandInstance, Exception e) { return actual.onFallbackError(commandInstance, e); } @Override public <T> Exception onFallbackError(HystrixInvokable<T> commandInstance, Exception e) { HystrixCommand<T> c = getHystrixCommandFromAbstractIfApplicable(commandInstance); if (c != null) { e = onFallbackError(c, e); } return actual.onFallbackError(commandInstance, e); } @Override @Deprecated public <T> void onStart(HystrixCommand<T> commandInstance) { actual.onStart(commandInstance); } @Override public <T> void onStart(HystrixInvokable<T> commandInstance) { HystrixCommand<T> c = getHystrixCommandFromAbstractIfApplicable(commandInstance); if (c != null) { onStart(c); } actual.onStart(commandInstance); } @Override @Deprecated public <T> T onComplete(HystrixCommand<T> commandInstance, T response) { return actual.onComplete(commandInstance, response); } @Override @Deprecated public <T> T onComplete(HystrixInvokable<T> commandInstance, T response) { HystrixCommand<T> c = getHystrixCommandFromAbstractIfApplicable(commandInstance); if (c != null) { response = onComplete(c, response); } return actual.onComplete(commandInstance, response); } @Override @Deprecated public <T> Exception onError(HystrixCommand<T> commandInstance, FailureType failureType, Exception e) { return actual.onError(commandInstance, failureType, e); } @Override public <T> Exception onError(HystrixInvokable<T> commandInstance, FailureType failureType, Exception e) { HystrixCommand<T> c = getHystrixCommandFromAbstractIfApplicable(commandInstance); if (c != null) { e = onError(c, failureType, e); } return actual.onError(commandInstance, failureType, e); } @Override @Deprecated public <T> void onThreadStart(HystrixCommand<T> commandInstance) { actual.onThreadStart(commandInstance); } @Override public <T> void onThreadStart(HystrixInvokable<T> commandInstance) { HystrixCommand<T> c = getHystrixCommandFromAbstractIfApplicable(commandInstance); if (c != null) { onThreadStart(c); } actual.onThreadStart(commandInstance); } @Override @Deprecated public <T> void onThreadComplete(HystrixCommand<T> commandInstance) { actual.onThreadComplete(commandInstance); } @Override public <T> void onThreadComplete(HystrixInvokable<T> commandInstance) { HystrixCommand<T> c = getHystrixCommandFromAbstractIfApplicable(commandInstance); if (c != null) { onThreadComplete(c); } actual.onThreadComplete(commandInstance); } @Override public <T> void onCacheHit(HystrixInvokable<T> commandInstance) { actual.onCacheHit(commandInstance); } @Override public <T> void onUnsubscribe(HystrixInvokable<T> commandInstance) { actual.onUnsubscribe(commandInstance); } @SuppressWarnings({ "unchecked", "rawtypes" }) private <T> HystrixCommand<T> getHystrixCommandFromAbstractIfApplicable(HystrixInvokable<T> commandInstance) { if (commandInstance instanceof HystrixCommand) { return (HystrixCommand) commandInstance; } else { return null; } } } }
execute,queue,observe,toObserveable
其中execute和queue是HystrixCommand对象的方法
execute
同步执行方法,没有对象返回时会阻塞着,返回fallback或者执行结果。
public R execute() { try { return queue().get(); } catch (Exception e) { throw Exceptions.sneakyThrow(decomposeException(e)); } }
看代码,其实复用了queue方法的实现,所以直接看queue即可。但是特性还是要记录一下
如果执行失败了,并且没有定义fallback函数抛出HystrixRuntimeException
如果参数不对或者使用的状态表示用户失败,抛出HystrixBadRequestException
如果多次调用了这个方法,抛出IllegalStateException
queue
异步执行方法,直接返回一个future对象
public Future<R> queue() { /* * The Future returned by Observable.toBlocking().toFuture() does not implement the * interruption of the execution thread when the "mayInterrupt" flag of Future.cancel(boolean) is set to true; * thus, to comply with the contract of Future, we must wrap around it. */ final Future<R> delegate = toObservable().toBlocking().toFuture(); final Future<R> f = new Future<R>() { @Override public boolean cancel(boolean mayInterruptIfRunning) { if (delegate.isCancelled()) { return false; } //如果future被取消了或者observable被取消订阅了,线程应该停止执行。observe这个来自于RxJava,响应式变成的一个Api。 if (HystrixCommand.this.getProperties().executionIsolationThreadInterruptOnFutureCancel().get()) { /* * The only valid transition here is false -> true. If there are two futures, say f1 and f2, created by this command * (which is super-weird, but has never been prohibited), and calls to f1.cancel(true) and to f2.cancel(false) are * issued by different threads, it's unclear about what value would be used by the time mayInterruptOnCancel is checked. * The most consistent way to deal with this scenario is to say that if *any* cancellation is invoked with interruption, * than that interruption request cannot be taken back. */ interruptOnFutureCancel.compareAndSet(false, mayInterruptIfRunning); } final boolean res = delegate.cancel(interruptOnFutureCancel.get()); if (!isExecutionComplete() && interruptOnFutureCancel.get()) { final Thread t = executionThread.get(); if (t != null && !t.equals(Thread.currentThread())) { t.interrupt(); } } return res; } @Override public boolean isCancelled() { return delegate.isCancelled(); } @Override public boolean isDone() { return delegate.isDone(); } @Override public R get() throws InterruptedException, ExecutionException { return delegate.get(); } @Override public R get(long timeout, TimeUnit unit) throws InterruptedException, ExecutionException, TimeoutException { return delegate.get(timeout, unit); } }; /* special handling of error states that throw immediately */ if (f.isDone()) { try { f.get(); return f; } catch (Exception e) { Throwable t = decomposeException(e); if (t instanceof HystrixBadRequestException) { return f; } else if (t instanceof HystrixRuntimeException) { HystrixRuntimeException hre = (HystrixRuntimeException) t; switch (hre.getFailureType()) { case COMMAND_EXCEPTION: case TIMEOUT: // we don't throw these types from queue() only from queue().get() as they are execution errors return f; default: // these are errors we throw from queue() as they as rejection type errors throw hre; } } else { throw Exceptions.sneakyThrow(t); } } } return f; }
observe
observe方法没有在HystrixObservableCommand对象中,而是在abstrctCommand中定义,如果调用observe,就会调用HystrixObservableCommand对象中的construct方法。
ReplaySubject 被观察者,RxJava中的api。同理参看toObserable
public Observable<R> observe() { // us a ReplaySubject to buffer the eagerly subscribed-to Observable ReplaySubject<R> subject = ReplaySubject.create(); // eagerly kick off subscription final Subscription sourceSubscription = toObservable().subscribe(subject); // return the subject that can be subscribed to later while the execution has already started return subject.doOnUnsubscribe(new Action0() { @Override public void call() { sourceSubscription.unsubscribe(); } }); }
toObservable
public Observable<R> toObservable() { final AbstractCommand<R> _cmd = this; //doOnCompleted handler already did all of the SUCCESS work //doOnError handler already did all of the FAILURE/TIMEOUT/REJECTION/BAD_REQUEST work
//结束事件,分为两种情况:1、当用户代码正常执行完了。2、当错误发生,用户代码压根没执行。 final Action0 terminateCommandCleanup = new Action0() { @Override public void call() { if (_cmd.commandState.compareAndSet(CommandState.OBSERVABLE_CHAIN_CREATED, CommandState.TERMINAL)) { handleCommandEnd(false); //user code never ran } else if (_cmd.commandState.compareAndSet(CommandState.USER_CODE_EXECUTED, CommandState.TERMINAL)) { handleCommandEnd(true); //user code did run } } };
//当订阅被取消时的事件,这里调用了一个HystrixCommandExecutionHook。abstructcomman中有实现这个类。 //mark the command as CANCELLED and store the latency (in addition to standard cleanup) final Action0 unsubscribeCommandCleanup = new Action0() { @Override public void call() { if (_cmd.commandState.compareAndSet(CommandState.OBSERVABLE_CHAIN_CREATED, CommandState.UNSUBSCRIBED)) { if (!_cmd.executionResult.containsTerminalEvent()) { _cmd.eventNotifier.markEvent(HystrixEventType.CANCELLED, _cmd.commandKey); try { executionHook.onUnsubscribe(_cmd); } catch (Throwable hookEx) { logger.warn("Error calling HystrixCommandExecutionHook.onUnsubscribe", hookEx); } _cmd.executionResultAtTimeOfCancellation = _cmd.executionResult .addEvent((int) (System.currentTimeMillis() - _cmd.commandStartTimestamp), HystrixEventType.CANCELLED); } handleCommandEnd(false); //user code never ran } else if (_cmd.commandState.compareAndSet(CommandState.USER_CODE_EXECUTED, CommandState.UNSUBSCRIBED)) { if (!_cmd.executionResult.containsTerminalEvent()) { _cmd.eventNotifier.markEvent(HystrixEventType.CANCELLED, _cmd.commandKey); try { executionHook.onUnsubscribe(_cmd); } catch (Throwable hookEx) { logger.warn("Error calling HystrixCommandExecutionHook.onUnsubscribe", hookEx); } _cmd.executionResultAtTimeOfCancellation = _cmd.executionResult .addEvent((int) (System.currentTimeMillis() - _cmd.commandStartTimestamp), HystrixEventType.CANCELLED); } handleCommandEnd(true); //user code did run } } }; final Func0<Observable<R>> applyHystrixSemantics = new Func0<Observable<R>>() { @Override public Observable<R> call() { if (commandState.get().equals(CommandState.UNSUBSCRIBED)) { return Observable.never(); } return applyHystrixSemantics(_cmd); } }; //当所有普通事件执行完成后 final Func1<R, R> wrapWithAllOnNextHooks = new Func1<R, R>() { @Override public R call(R r) { R afterFirstApplication = r; try { afterFirstApplication = executionHook.onComplete(_cmd, r); } catch (Throwable hookEx) { logger.warn("Error calling HystrixCommandExecutionHook.onComplete", hookEx); } try { return executionHook.onEmit(_cmd, afterFirstApplication); } catch (Throwable hookEx) { logger.warn("Error calling HystrixCommandExecutionHook.onEmit", hookEx); return afterFirstApplication; } } }; //成功事件 final Action0 fireOnCompletedHook = new Action0() { @Override public void call() { try { executionHook.onSuccess(_cmd); } catch (Throwable hookEx) { logger.warn("Error calling HystrixCommandExecutionHook.onSuccess", hookEx); } } }; return Observable.defer(new Func0<Observable<R>>() { @Override public Observable<R> call() { /* this is a stateful object so can only be used once */
//多次执行,报错
if (!commandState.compareAndSet(CommandState.NOT_STARTED, CommandState.OBSERVABLE_CHAIN_CREATED)) { IllegalStateException ex = new IllegalStateException("This instance can only be executed once. Please instantiate a new instance."); //TODO make a new error type for this throw new HystrixRuntimeException(FailureType.BAD_REQUEST_EXCEPTION, _cmd.getClass(), getLogMessagePrefix() + " command executed multiple times - this is not permitted.", ex, null); } commandStartTimestamp = System.currentTimeMillis(); //记录日志 if (properties.requestLogEnabled().get()) { // log this command execution regardless of what happened if (currentRequestLog != null) { currentRequestLog.addExecutedCommand(_cmd); } } final boolean requestCacheEnabled = isRequestCachingEnabled(); final String cacheKey = getCacheKey(); /* try from cache first */
//查询缓存
if (requestCacheEnabled) { HystrixCommandResponseFromCache<R> fromCache = (HystrixCommandResponseFromCache<R>) requestCache.get(cacheKey); if (fromCache != null) { isResponseFromCache = true; return handleRequestCacheHitAndEmitValues(fromCache, _cmd); } } Observable<R> hystrixObservable = Observable.defer(applyHystrixSemantics) .map(wrapWithAllOnNextHooks); Observable<R> afterCache; // put in cache if (requestCacheEnabled && cacheKey != null) { // wrap it for caching HystrixCachedObservable<R> toCache = HystrixCachedObservable.from(hystrixObservable, _cmd); HystrixCommandResponseFromCache<R> fromCache = (HystrixCommandResponseFromCache<R>) requestCache.putIfAbsent(cacheKey, toCache); if (fromCache != null) { // another thread beat us so we'll use the cached value instead toCache.unsubscribe(); isResponseFromCache = true; return handleRequestCacheHitAndEmitValues(fromCache, _cmd); } else { // we just created an ObservableCommand so we cast and return it afterCache = toCache.toObservable(); } } else { afterCache = hystrixObservable; } return afterCache .doOnTerminate(terminateCommandCleanup) // perform cleanup once (either on normal terminal state (this line), or unsubscribe (next line)) .doOnUnsubscribe(unsubscribeCommandCleanup) // perform cleanup once .doOnCompleted(fireOnCompletedHook); } }); }
作为使用者,就知道持有这个obserable,当返回有结果时,会发射给我的。
看下AbstructCommand中的变量
//熔断器
protected final HystrixCircuitBreaker circuitBreaker;
//线程池 protected final HystrixThreadPool threadPool;
protected final HystrixThreadPoolKey threadPoolKey;
//属性值,里面放了我们定义的一些阈值 protected final HystrixCommandProperties properties; //是否超时的枚举 protected enum TimedOutStatus { NOT_EXECUTED, COMPLETED, TIMED_OUT } //当前的command对象的状态 protected enum CommandState { NOT_STARTED, OBSERVABLE_CHAIN_CREATED, USER_CODE_EXECUTED, UNSUBSCRIBED, TERMINAL } //线程池状态 protected enum ThreadState { NOT_USING_THREAD, STARTED, UNSUBSCRIBED, TERMINAL } //指标 protected final HystrixCommandMetrics metrics; // protected final HystrixCommandKey commandKey;
//command的组 protected final HystrixCommandGroupKey commandGroup; /** * Plugin implementations */ protected final HystrixEventNotifier eventNotifier; protected final HystrixConcurrencyStrategy concurrencyStrategy; protected final HystrixCommandExecutionHook executionHook; /* FALLBACK Semaphore */
//信号量
protected final TryableSemaphore fallbackSemaphoreOverride; /* each circuit has a semaphore to restrict concurrent fallback execution */ protected static final ConcurrentHashMap<String, TryableSemaphore> fallbackSemaphorePerCircuit = new ConcurrentHashMap<String, TryableSemaphore>(); /* END FALLBACK Semaphore */ /* EXECUTION Semaphore */ protected final TryableSemaphore executionSemaphoreOverride; /* each circuit has a semaphore to restrict concurrent fallback execution */ protected static final ConcurrentHashMap<String, TryableSemaphore> executionSemaphorePerCircuit = new ConcurrentHashMap<String, TryableSemaphore>(); /* END EXECUTION Semaphore */ protected final AtomicReference<Reference<TimerListener>> timeoutTimer = new AtomicReference<Reference<TimerListener>>(); protected AtomicReference<CommandState> commandState = new AtomicReference<CommandState>(CommandState.NOT_STARTED); protected AtomicReference<ThreadState> threadState = new AtomicReference<ThreadState>(ThreadState.NOT_USING_THREAD); /* * {@link ExecutionResult} refers to what happened as the user-provided code ran. If request-caching is used, * then multiple command instances will have a reference to the same {@link ExecutionResult}. So all values there * should be the same, even in the presence of request-caching. * * If some values are not properly shareable, then they belong on the command instance, so they are not visible to * other commands. * * Examples: RESPONSE_FROM_CACHE, CANCELLED HystrixEventTypes */ protected volatile ExecutionResult executionResult = ExecutionResult.EMPTY; //state on shared execution protected volatile boolean isResponseFromCache = false; protected volatile ExecutionResult executionResultAtTimeOfCancellation; protected volatile long commandStartTimestamp = -1L; /* If this command executed and timed-out */ protected final AtomicReference<TimedOutStatus> isCommandTimedOut = new AtomicReference<TimedOutStatus>(TimedOutStatus.NOT_EXECUTED); protected volatile Action0 endCurrentThreadExecutingCommand; /** * Instance of RequestCache logic */ protected final HystrixRequestCache requestCache; protected final HystrixRequestLog currentRequestLog; // this is a micro-optimization but saves about 1-2microseconds (on 2011 MacBook Pro) // on the repetitive string processing that will occur on the same classes over and over again private static ConcurrentHashMap<Class<?>, String> defaultNameCache = new ConcurrentHashMap<Class<?>, String>(); protected static ConcurrentHashMap<HystrixCommandKey, Boolean> commandContainsFallback = new ConcurrentHashMap<HystrixCommandKey, Boolean>();
hystrixcommandproperties中的值
/* defaults */ /* package */ static final Integer default_metricsRollingStatisticalWindow = 10000;// default => statisticalWindow: 10000 = 10 seconds (and default of 10 buckets so each bucket is 1 second) private static final Integer default_metricsRollingStatisticalWindowBuckets = 10;// default => statisticalWindowBuckets: 10 = 10 buckets in a 10 second window so each bucket is 1 second private static final Integer default_circuitBreakerRequestVolumeThreshold = 20;// default => statisticalWindowVolumeThreshold: 20 requests in 10 seconds must occur before statistics matter private static final Integer default_circuitBreakerSleepWindowInMilliseconds = 5000;// default => sleepWindow: 5000 = 5 seconds that we will sleep before trying again after tripping the circuit private static final Integer default_circuitBreakerErrorThresholdPercentage = 50;// default => errorThresholdPercentage = 50 = if 50%+ of requests in 10 seconds are failures or latent then we will trip the circuit private static final Boolean default_circuitBreakerForceOpen = false;// default => forceCircuitOpen = false (we want to allow traffic) /* package */ static final Boolean default_circuitBreakerForceClosed = false;// default => ignoreErrors = false private static final Integer default_executionTimeoutInMilliseconds = 1000; // default => executionTimeoutInMilliseconds: 1000 = 1 second private static final Boolean default_executionTimeoutEnabled = true; private static final ExecutionIsolationStrategy default_executionIsolationStrategy = ExecutionIsolationStrategy.THREAD; private static final Boolean default_executionIsolationThreadInterruptOnTimeout = true; private static final Boolean default_executionIsolationThreadInterruptOnFutureCancel = false; private static final Boolean default_metricsRollingPercentileEnabled = true; private static final Boolean default_requestCacheEnabled = true; private static final Integer default_fallbackIsolationSemaphoreMaxConcurrentRequests = 10; private static final Boolean default_fallbackEnabled = true; private static final Integer default_executionIsolationSemaphoreMaxConcurrentRequests = 10; private static final Boolean default_requestLogEnabled = true; private static final Boolean default_circuitBreakerEnabled = true; private static final Integer default_metricsRollingPercentileWindow = 60000; // default to 1 minute for RollingPercentile private static final Integer default_metricsRollingPercentileWindowBuckets = 6; // default to 6 buckets (10 seconds each in 60 second window) private static final Integer default_metricsRollingPercentileBucketSize = 100; // default to 100 values max per bucket private static final Integer default_metricsHealthSnapshotIntervalInMilliseconds = 500; // default to 500ms as max frequency between allowing snapshots of health (error percentage etc) @SuppressWarnings("unused") private final HystrixCommandKey key; private final HystrixProperty<Integer> circuitBreakerRequestVolumeThreshold; // number of requests that must be made within a statisticalWindow before open/close decisions are made using stats private final HystrixProperty<Integer> circuitBreakerSleepWindowInMilliseconds; // milliseconds after tripping circuit before allowing retry private final HystrixProperty<Boolean> circuitBreakerEnabled; // Whether circuit breaker should be enabled. private final HystrixProperty<Integer> circuitBreakerErrorThresholdPercentage; // % of 'marks' that must be failed to trip the circuit private final HystrixProperty<Boolean> circuitBreakerForceOpen; // a property to allow forcing the circuit open (stopping all requests) private final HystrixProperty<Boolean> circuitBreakerForceClosed; // a property to allow ignoring errors and therefore never trip 'open' (ie. allow all traffic through) private final HystrixProperty<ExecutionIsolationStrategy> executionIsolationStrategy; // Whether a command should be executed in a separate thread or not. private final HystrixProperty<Integer> executionTimeoutInMilliseconds; // Timeout value in milliseconds for a command private final HystrixProperty<Boolean> executionTimeoutEnabled; //Whether timeout should be triggered private final HystrixProperty<String> executionIsolationThreadPoolKeyOverride; // What thread-pool this command should run in (if running on a separate thread). private final HystrixProperty<Integer> executionIsolationSemaphoreMaxConcurrentRequests; // Number of permits for execution semaphore private final HystrixProperty<Integer> fallbackIsolationSemaphoreMaxConcurrentRequests; // Number of permits for fallback semaphore private final HystrixProperty<Boolean> fallbackEnabled; // Whether fallback should be attempted. private final HystrixProperty<Boolean> executionIsolationThreadInterruptOnTimeout; // Whether an underlying Future/Thread (when runInSeparateThread == true) should be interrupted after a timeout private final HystrixProperty<Boolean> executionIsolationThreadInterruptOnFutureCancel; // Whether canceling an underlying Future/Thread (when runInSeparateThread == true) should interrupt the execution thread private final HystrixProperty<Integer> metricsRollingStatisticalWindowInMilliseconds; // milliseconds back that will be tracked private final HystrixProperty<Integer> metricsRollingStatisticalWindowBuckets; // number of buckets in the statisticalWindow private final HystrixProperty<Boolean> metricsRollingPercentileEnabled; // Whether monitoring should be enabled (SLA and Tracers). private final HystrixProperty<Integer> metricsRollingPercentileWindowInMilliseconds; // number of milliseconds that will be tracked in RollingPercentile private final HystrixProperty<Integer> metricsRollingPercentileWindowBuckets; // number of buckets percentileWindow will be divided into private final HystrixProperty<Integer> metricsRollingPercentileBucketSize; // how many values will be stored in each percentileWindowBucket private final HystrixProperty<Integer> metricsHealthSnapshotIntervalInMilliseconds; // time between health snapshots private final HystrixProperty<Boolean> requestLogEnabled; // whether command request logging is enabled.
private final HystrixProperty<Boolean> requestCacheEnabled; // Whether request caching is enabled.
//策略值,决定是用线程池隔离还是信号量隔离
public static enum ExecutionIsolationStrategy {
THREAD, SEMAPHORE
}
收集器:HystrixCommandMetrics
在 Hystrix Command 执行过程(开始执行、结束执行、异常、超时)时会不断发出各类事件,通过收集这些数据,提供给消费者。如断路器、Hystrix Dashboard可以统计分析这些数据,从而完成特定的功能。
具体:https://chenyongjun.vip/articles/89
自定义内部线程池以及队列:HystrixConcurrencyStrategy
具体:https://segmentfault.com/a/1190000015433763
hystrix会导致数据丢失的问题:也就是说hystrix使用的是threadlocal作为线程间共享值的问题,但是当创建子线程时就会取不到值了。
https://mp.weixin.qq.com/s?__biz=MzIwMDY0Nzk2Mw==&mid=2650319274&idx=1&sn=0a5bf8ef9148ba8562e0e1c58038da98&chksm=8ef5fddeb98274c8a88522c56050b5e5c7f6d510c5345cec795a130d3abd2b53a16513f578ce&scene=21#wechat_redirect
不错的博客:https://www.cnblogs.com/jing99/p/11625306.html
浙公网安备 33010602011771号